BRS-NO-133 - Reversering av oppstart i målepunkt
Oversikt
Denne prosessen skal kun benyttes hvis feil har oppstått. Elhub vil holde oversikt over antall reverseringer, for å sikre at prosessen ikke misbrukes til å håndtere angrefrist.
Reversering skal normalt kun brukes i forbindelse med feil. Reverseringen vil sette kontrakter tilbake til tilstanden før feilen ble introdusert, ingen andre grunndata vil bli endret. Denne reverseringsprosessen skal brukes for å reversere følgende prosesser:
BRS-NO-123 - Oppstart i målepunkt - innflytting
Hvis for eksembpel innflytting er registrert på feil målepunkt, eller sluttbruker velger å flytte et annet sted.
Når nettselskap, sluttbruker eller kraftleverandør oppdager feil ved en gjennomført prosess, meldes dette til nettselskapet som sender "Reversering av oppstart i målepunkt".
Elhub kontrollerer mottatt melding og bekrefter reversering til nettselskap eller avviser med begrunnelse gitt i valideringsreglene.
Elhub vil umiddelbart informere alle berørte parter (normalt nettselskap, leveringspliktig kraftleverandør og eventuell gammel kraftleverandør). En eventuell gammel sluttbruker i målepunktet flyttes automatisk inn igjen.
Så snart som mulig og senest innen 3 virkedager vil nødvendige måleverdier sendes på nytt til riktige mottakere fra Elhub
Prosessflyt og informasjonsutveksling

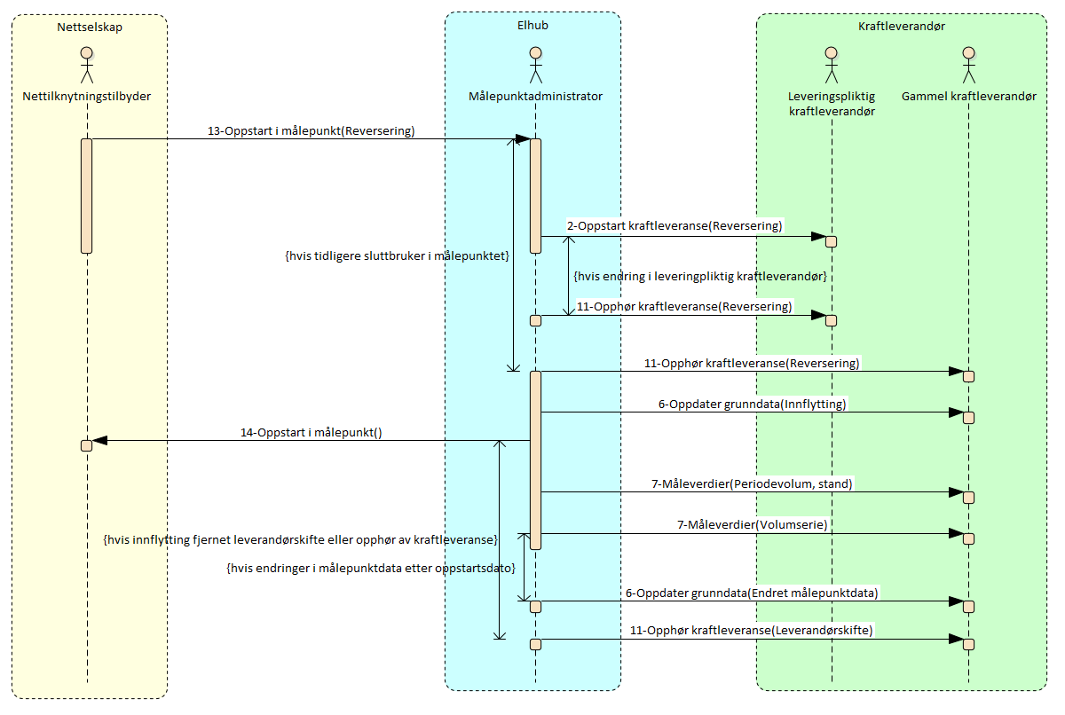
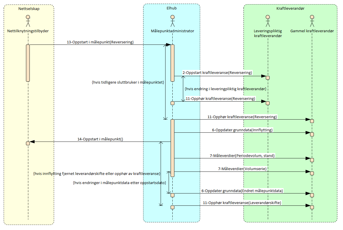
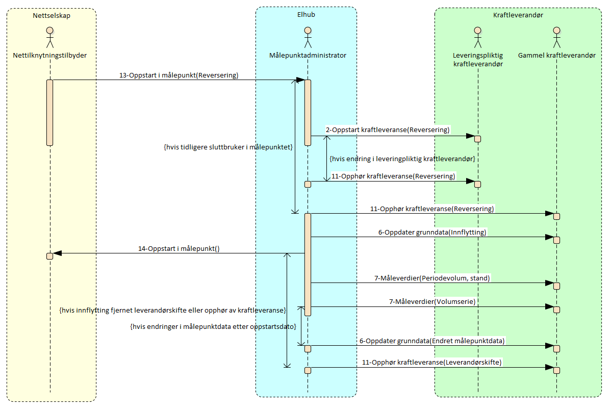
Sekvensdiagram
Starttilstand
Sluttbruker, nettselskap eller kraftleverandøren oppdager en feil ved en allerede gjennomført oppstartsprosess. Feilen meldes til nettselskapet som startet prosessen.
Prosessforløp
Hovedprosessen er som følger:
Når nettselskap eller sluttbruker oppdager feil ved en gjennomført prosess, sendes meldingen «13 - Oppstart i målepunkt (Reversering)». Opprinnelig prosess identifiseres ved å referere til meldingen som initierte denne. Dette kan gjøres tidligst etter at kanselleringsfrist for opprinnelig prosess er passert. Hvis feil oppdages tidligere enn dette skal prosessen kanselleres.
Elhub kontrollerer mottatt melding og bekrefter reversering eller avviser denne med begrunnelse gitt i valideringsreglene.
Elhub vil umiddelbart informere alle berørte parter (normalt nettselskap, leveringspliktig kraftleverandør og eventuell gammel kraftleverandør).
En eventuell gammel sluttbruker i målepunktet flyttes automatisk inn igjen, hvis dette er relevant.
Hvis det er registrert endringer i grunndata i målepunktet etter oppstartsdato, vil samtlige endringer bli sendt til kraftleverandøren i en separat melding for å sikre konsistens i grunndata.
Så snart som mulig vil nødvendige måleverdier sendes på nytt til riktige mottakere fra Elhub
Kansellering
Kansellering av reverseringen er ikke mulig, da prosessen gjennomføres umiddelbart. Det er ikke mulig å reversere reverseringen, så ved feilreverseringer, må ny oppstartsmelding tilbake i tid sendes inn.
Valideringsregler
Validering | Feilkode | |
|---|---|---|
| 1 | Opprinnelig prosess må være registrert i Elhub | EH033 |
| 2 | Opprinnelig prosess må være en av følgende:
| EH081 |
| 3 | Kontraktsendring som reverseres må være siste endring på kraftkontrakter i målepunktet | EH024 |
| 4 | Markedsaktør som initierer reversering må være netteier i nettområde som målepunktet er i | EH023 |
| 5 | Dato for reversering må være innenfor tidsfristene | EH003 |
| 6 | Hver kraftleverandør med en kraftkontrakt må ha avtale for forbruk med en balanseansvarlig i nettområdet som målepunkter er i hvis målepunkttype er en av følgende:
| E16 |
| 7 | Hver kraftleverandør med en kraftkontrakt må ha avtale for produksjon med en balanseansvarlig i nettområdet som målepunktet er i hvis målepunkttype er en av følgende:
| E16 |
| 8 | Leveringspliktig kraftleverandør må være samme for hele perioden sluttbruker skal legges på leveringsplikt | EH093 |
Tidsfrister
Navn | Avsender | Mottager | Tidsfrist |
|---|---|---|---|
Antall dager tilbake - Min | Nettselskap | Elhub | Dagens dato, tidligst etter at kanselleringsfrist for opprinnelig prosess er passert. |
Antall dager tilbake - Max | Nettselskap | Elhub | Perioden avviksoppgjør for profilavregnede målepunkter (APAM) kan beregnes for, og kun for de prosessene som er kjørt gjennom Elhub. |
Reversering til nettselskap | Elhub | Nettselskap | Umiddelbart, senest innen 1 virkedag |
Reversering til gammel kraftleverandør | Elhub | Gammel kraftleverandør | Umiddelbart, senest innen 1 virkedag |
Resending av Måleverdier til riktig kraftleverandør | Elhub | Ny og gammel kraftleverandør | Umiddelbart, senest innen 3 virkedager |
Meldingsreferanser
Tabellen nedenfor viser alle meldingene i sekvensdiagrammene ovenfor med referanse til Elhub BIM Business Information Model.
Prosess komponent | Parameter | Melding | Dok. type | Prosess |
|---|---|---|---|---|
Reversering | 1 - RequestStartOfSupply | E02 - Kansellering | BRS-NO-133 Reversering av oppstart i målepunkt | |
Reversering | 2 - ConfirmStartOfSupply | E02 - Kansellering | BRS-NO-133 Reversering av oppstart i målepunkt | |
Reversering | 3 - RejectStartOfSupply | E02 - Kansellering | BRS-NO-133 Reversering av oppstart i målepunkt | |
Reversering | 1 - RequestStartOfSupply | E02 - Kansellering | BRS-NO-133 Reversering av oppstart i målepunkt | |
Reversert skifte | 8 - NotifyEndOfSupply | E02 - Kansellering | BRS-NO-133 Reversering av oppstart i målepunkt | |
6 - Update of master data - to Balance Supplier - Grid Access Provider - Third Party | Innflytting | 4 - NotifyStartOfSupply | 414 - Bekreftelse leverandørskifte | BRS-NO-133 Reversering av oppstart i målepunkt |
6 - Update of master data - to Balance Supplier - Grid Access Provider - Third Party | Endret MP data | 9 - NotifyMeteringPointCharacteristics | E58 - Anmodning om endring av målepunkt attributter | BRS-NO-402 Korrigeringer i grunndata |
4 - NotifyStartOfSupply | 414 - Bekreftelse leverandørskifte | BRS-NO-133 Reversering av oppstart i målepunkt | ||
Periodevolum, stand | 20 - NotifyValidatedDataForBillingEnergy | E65 - Periodevolum | BRS-NO-312 Oversendelse av måleverdier for profilavregnede målepunkt |
Prosesspesifikke meldingsvalideringer
Tabellen inneholder gyldige valideringer og tilhørende feilkoder for meldingen RequestStartOfSupply fra Nettilknytningstilbyr til Målepunktadministrator.
Meldingsdel | Innhold | Feilkode | |
|---|---|---|---|
| 1 | Header | Melding skal være RequestStartOfSupply | EH055 |
| 2 | Document Type = E02 | EH011 | |
| 3 | ListAgencyIdentifier(DocumentType) = 260 | EH025 | |
| 4 | Process | EnergyBusinessProcess = BRS-NO-133 | EH055 |
| 5 | EnergyBusinessRole = DDM | EH013 | |
| 6 | Payload | OriginalBusinessDocumentReference må være oppgitt i melding | EH033 |
| 7 | BalanceSupplierInvolvedEnergyParty skal ikke være oppgitt i melding | EH059 |
Kun informasjon for å identifisere opprinnelig prosess vil bli brukt i Elhub. Ingen sluttbrukerinformasjon vil bli oppdatert.