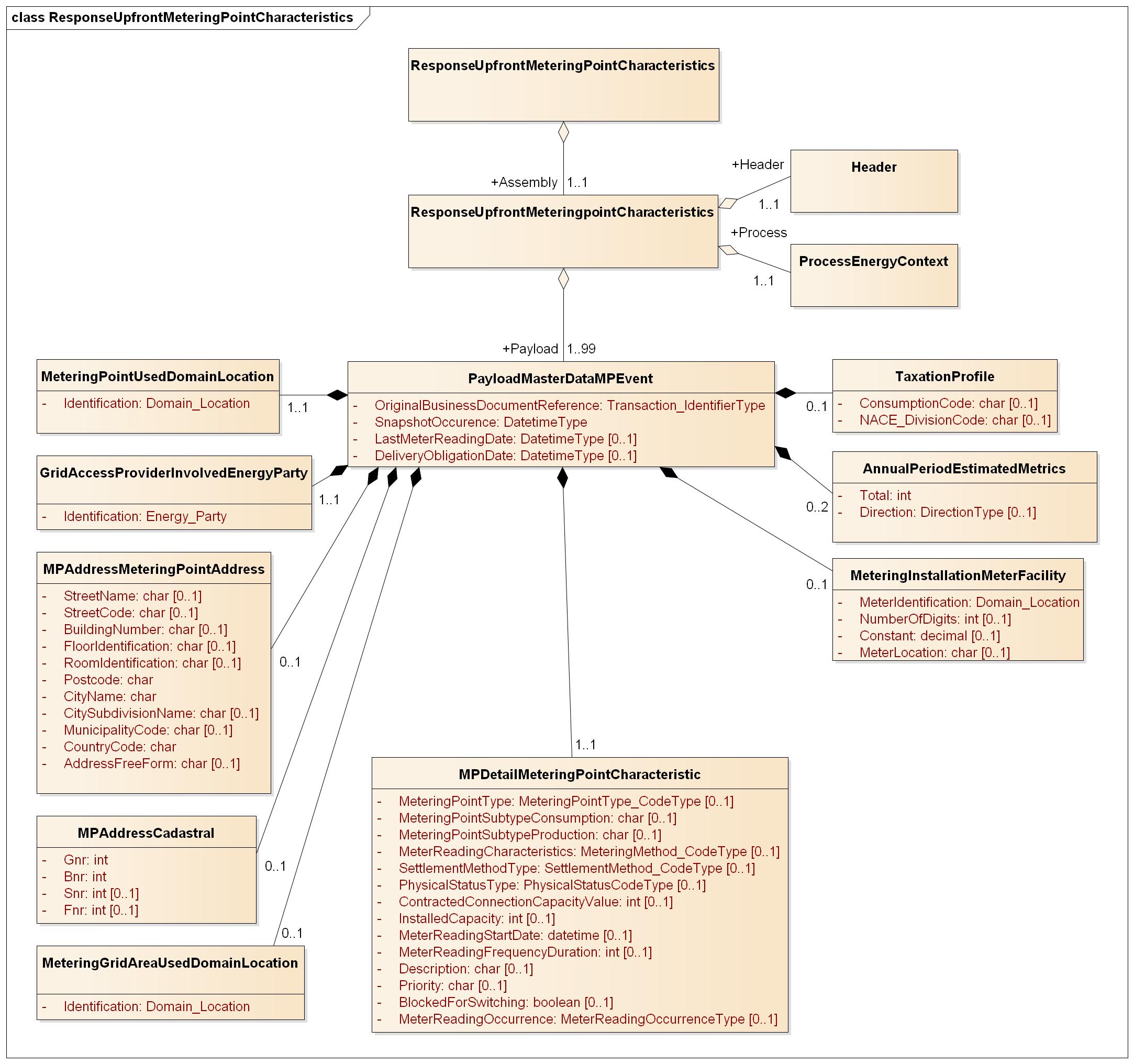
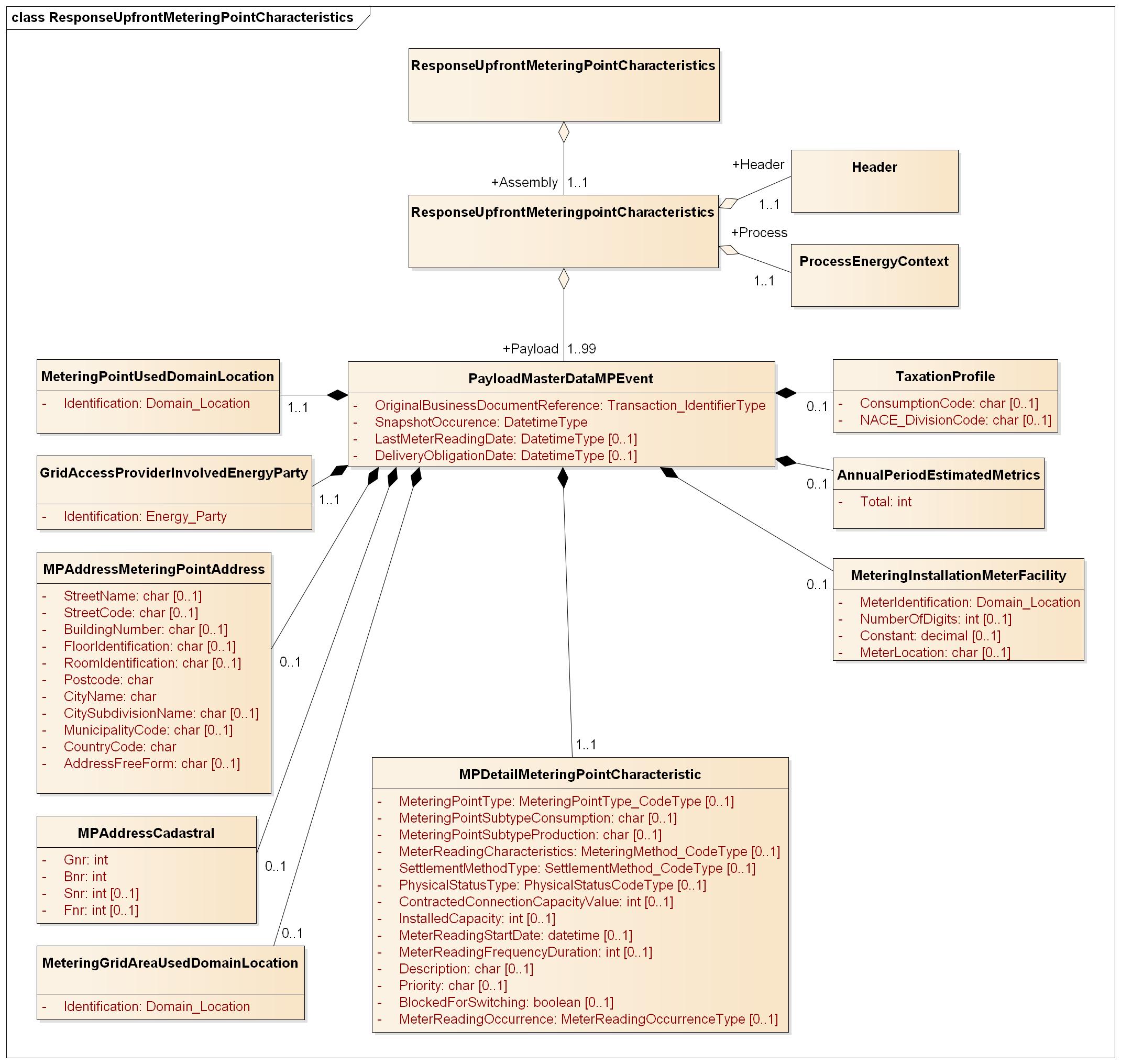
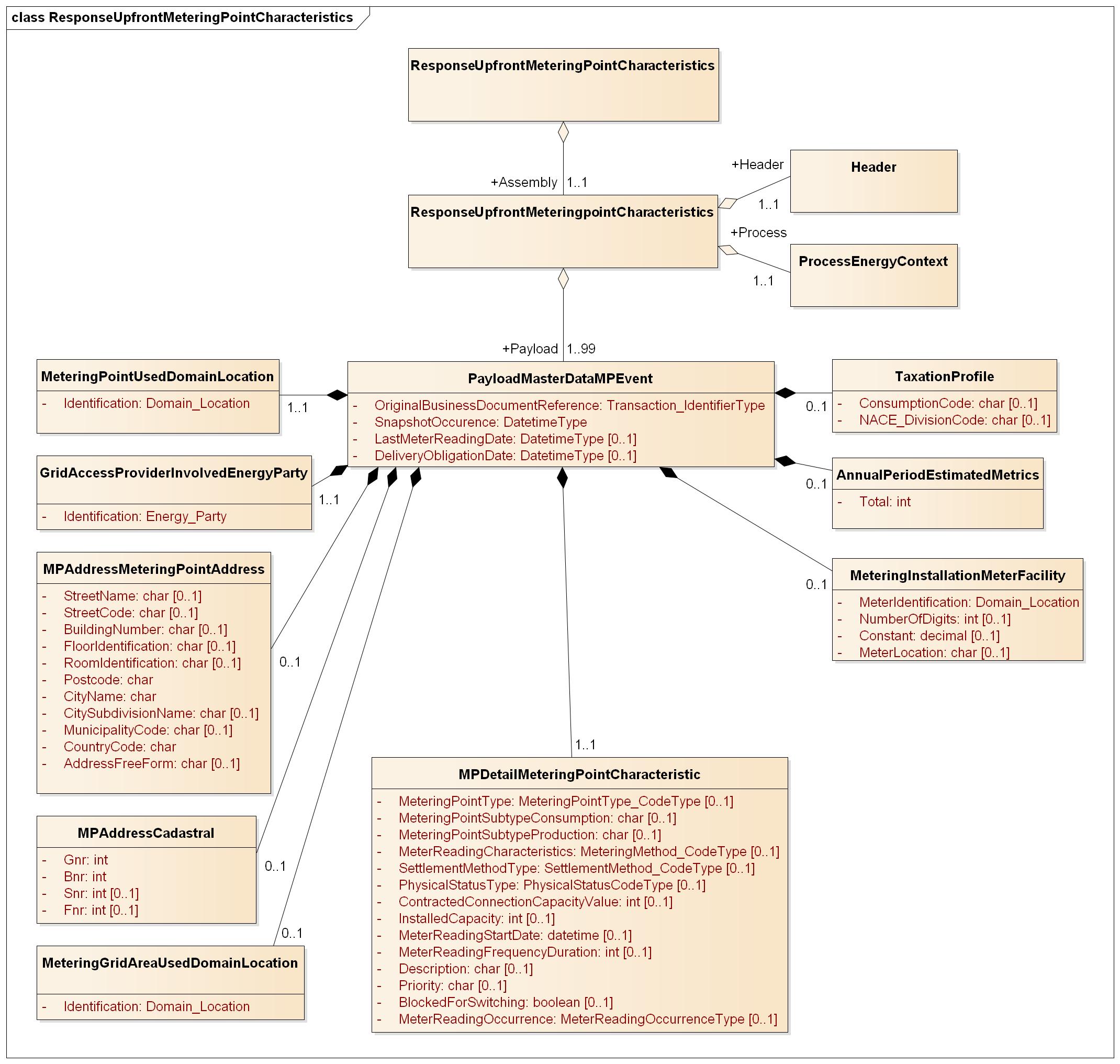
ResponseUpfrontMeteringPointCharacteristics
ResponseUpfrontMeteringPointCharacteristics

Header
Ref. Header
Process
Ref. Process
Payload
Element | Lv | Definition | Description | Card | Max | Content | XML element |
|---|---|---|---|---|---|---|---|
MasterDataMetering Point Event | 1 | MasterData Metering point event class | 1..99 | PayloadMasterDataMPEvent | |||
Original Business Document Reference | 2 | The identification of the Request Upfront Metering Point Characteristics message which this message is a response to. | 1..1 | A36 | UUID | OriginalBusinessDocumentReference | |
Snap shot date and time | 2 | The date and time when the metering point information was extracted from the metering point database. | For additional information, ref. DateTime elements | 1..1 | YYYY-MM-DDTHH:MM:SSZ | SnapShotOccurrence | |
Date of last meter reading | 2 | The date when the latest meter reading took place | Used for profiled metering points only | 0..1 | YYYY-MM-DDTHH:MM:SSZ | LastMeterReadingDate | |
Date for delivery obligation | 2 | The date when the Supplier of Last Resort took over the Metering point | 0..1 | YYYY-MM-DDTHH:MM:SSZ | DeliveryObligationDate | ||
Metering Point | 2 | Identification of the metering point | 1..1 | MeteringPointUsedDomainLocation | |||
Identification | 3 | Unique identification of the metering point. | Global Service Relationship Number (GSRN) from GS1 is used for identification of metering points. | 1..1 | A18 | Identification | |
schemeAgencyIdentifier | 3 | Attribute to the identification of the metering point | Identification of the agency maintaining the metering point identification. | 1..1 | A1 | 9 | schemeAgencyIdentifier |
Grid owner | 2 | Identification of the grid owner | 1..1 | GridAccessProviderInvolvedEnergyParty | |||
Identification | 3 | Unique identification of the grid owner. | Global Location Number (GLN) from GS1 is used for identification of parties. | 1..1 | A13 | Identification | |
schemeAgencyIdentifier | 3 | Attribute to the identification of the grid owner | Identification of the agency maintaining the grid owner identification. | 1..1 | A1 | 9 | schemeAgencyIdentifier |
Metering Point Address | 2 | Metering point address | 0..1 | MPAddressMeteringPointAddress | |||
Street name | 3 | Name of street | 0..1 | A150 | StreetName | ||
Street code | 3 | This may be set to the code identifying a street within a municipality (according to the reference provided by the Norwegian Mapping Authority). | Mainly included for compatibility with ebIX. | 0..1 | A10 | StreetCode | |
Building number | 3 | Building number in street | 0..1 | A10 | BuildingNumber | ||
Floor identification | 3 | Floor identification in building | 0..1 | A10 | FloorIdentification | ||
Room identification | 3 | Room identification in building | 0..1 | A10 | RoomIdentification | ||
Post code | 3 | Post code linked to the city name | 1..1 | A10 | Postcode | ||
City name | 3 | Name of city | 1..1 | A50 | CityName | ||
City sub division name | 3 | A sub-division of the city name. Not used for addresses in Norway, although the location exists. | Mainly included for compatibility with ebIX. | 0..1 | A50 | CitySubDivisionName | |
Municipality code | 3 | Code to identify the municipality the address belongs to | The Norwegian municipality code follows a string[4] format specification and has currently values from 0101 to 2030. | 0..1 | A10 | MunicipalityCode | |
Country | 3 | Country code | The country code according to ISO 3166-1 alpha-2. | 1..1 | A2 | CountryCode | |
listAgencyIdentifier | 3 | Attribute to the country code | Identification of the agency maintaining the codelist used for country codes . | 1..1 | A1 | listAgencyIdentifier | |
FreeForm | 3 | A free form representation of this address, expressed as text | 0..1 | A100 | AddressFreeForm | ||
Metering Point Address Cadastral | 2 | The address cadastral | In Norwegian this is Gårdsnr (Gnr), Bruksnr (Bnr), Seksjonsnr (Snr), Festenr (Fnr) | 0..1 | MPAddressCadastral | ||
Gårdsnummer | 3 | Specific location parameter as governed (in Norway) by the Norwegian Mapping Authority. | 1..1 | A10 | Gnr | ||
Bruksnummer | 3 | Specific location parameter as governed (in Norway) by the Norwegian Mapping Authority. | 1..1 | A10 | Bnr | ||
Seksjonsnummer | 3 | Specific location parameter as governed (in Norway) by the Norwegian Mapping Authority. | 0..1 | A10 | Snr | ||
Festenummer | 3 | Specific location parameter as governed (in Norway) by the Norwegian Mapping Authority. | 0..1 | A10 | Fnr | ||
Metering Grid Area | 2 | Identification of the metering grid area | 0..1 | MeteringGridAreaUsedDomainLocation | |||
Identification | 3 | Unique identification of the metering grid area. | EIC-Y code from ENTSO-E is used for identification of metering grid areas. | 1..1 | A16 | Identification | |
schemeAgencyIdentifier | 3 | Attribute to the identification of the metering grid area | Identification of the agency maintaining the metering grid area identification. | 1..1 | A3 | 305 | schemeAgencyIdentifier |
Metering Point Characteristics | 2 | Metering point characteristics | 1..1 | MpDetailMeteringPointCharacteristic | |||
Metering Point type | 3 | A code specifying the direction of the active energy flow in this Metering Point, such as consumption, production. | Codes according to ebIX. | 0..1 | A3 | MeteringPointType | |
listAgencyIdentifier | 3 | Attribute to the metering point type | Identification of the agency maintaining metering point types. | 1..1 | A3 | 260 | listAgencyIdentifier |
Metering point subtype consumption | 3 | A code specifying the type of consumption for consumption metering points. | Valid codes: Ref. Subtype Consumption | 0..1 | A3 | MeteringPointSubTypeConsumption | |
listAgencyIdentifier | 3 | Attribute to the metering point subtype consumption element | Identification of the agency maintaining metering point subtype consumption codes | 1..1 | A2 | 89 | listAgencyIdentifier |
Metering point subtype production | 3 | A code specifying the type of production for production metering points. | Valid codes: Ref. Subtype Production | 0..1 | A3 | MeteringPointSubTypeProduction | |
listAgencyIdentifier | 3 | Attribute to the metering point subtype production element | Identification of the agency maintaining metering point subtype production codes | 1..1 | A2 | 89 | listAgencyIdentifier |
Meter Reading Characteristics | 3 | A code specifying how the Metered Data Collector collects data from the Meter for this Metering Point, such as Automatic or Manually. | Valid codes: | 0..1 | A3 | MeterReadingCharacteristics | |
listAgencyIdentifier | 3 | Attribute to the meter reading characteristics | Identification of the agency maintaining meter reading characteristics codes. | 1..1 | A3 | 260 | listAgencyIdentifier |
Settlement Method | 3 | A code specifying how the energy volumes are treated for settlement for this Metering Point, such as profiled or non-profiled | 0..1 | A3 | SettlementMethodType | ||
listAgencyIdentifier | 3 | Attribute to the settlement method | Identification of the agency maintaining settlement methods | 1..1 | A3 | listAgencyIdentifier | |
Physical Status of Metering Point | 3 | A code specifying if the installation of the Metering Point is physically connected to the grid | Codes according to ebIX. | 0..1 | A3 | PhysicalStatusType | |
listAgencyIdentifier | 3 | Attribute to the physical status type | Identification of the agency maintaining physical statuses | 1..1 | A3 | 260 | listAgencyIdentifier |
Load limit | 3 | Load limit on the metering point | 0..1 | I9 | ContractedConnectionCapacityValue | ||
Installed capacity | 3 | Installed capacity for production metering points | 0..1 | I9 | InstalledCapacity | ||
Meter reading start date | 3 | Start date and time of meter reading | Use together with meter reading frequency (ref. below) to calculate next planned meter reading | 0..1 | dateTime | MeterReadingStartDate | |
Meter reading frequency | 3 | The expected reading interval for a manually read meter point in number of readings per year | 0..1 | I4 | MeterReadingFrequencyDuration | ||
Description | 3 | For consumption metering points: Free text description of the metering point. Optional. | 0..1 | A80 | Description | ||
Priority | 3 | Code to indicate if the metering point is interruptible or not | Valid codes: Ref. Priority codes | 0..1 | A1 | Priority | |
Blocked for switching | 3 | Indicator to block the metering point for switching of balance supplier | True if the metering point is blocked for switching | 0..1 | true/false | BlockedForSwitching | |
Meter Reading Occurance | 3 | See EIM Målepunkt | 0..1 | PT15M/PT1H/PT5M/PT60M | MeterReadingOccurrence | ||
Meter information | 2 | Information regarding the meter connected to the Metering Point | 0..1 | MeteringInstallationMeterFacility | |||
Meter Identification | 3 | Identification number of the meter at the metering point | 1..1 | A18 | MeterIdentification | ||
Number of digits | 3 | Number of significant digits on a profiled/manually read meter | 0..1 | I2 | NumberOfDigits | ||
Meter constant | 3 | Value to convert the register read to actual consumption/production | 0..1 | Decimal | Constant | ||
Meter location | 3 | Description of the meter location | 0..1 | A80 | MeterLocation | ||
Estimated Annual Volume | 2 | Estimated annual production or consumption for the Metering Point in kWh | 0..2 | AnnualPeriodEstimatedMetrics | |||
Total | 3 | Estimated annual value | Estimated annual value. | I12 | Total | ||
Direction | 3 | A code specifying the direction of the energy flow. | Valid codes: | 0..1 | A3 | In/Out | Direction |
Taxation Profile | 2 | Information regarding various tax elements on the metering point | 0..1 | MPTaxationProfile | |||
ConsumptionCode | 3 | Code describing the consumption in the metering point | Ref. Consumption Code | 0..1 | A10 | ConsumptionCode | |
NACE DivisionCode | 3 | The DivisionCode ("Næringskode") of the customer. | Valid codes. Ref. NACE Division Codes (Næringskode) | 0..1 | A10 | NACE_DivisionCode |