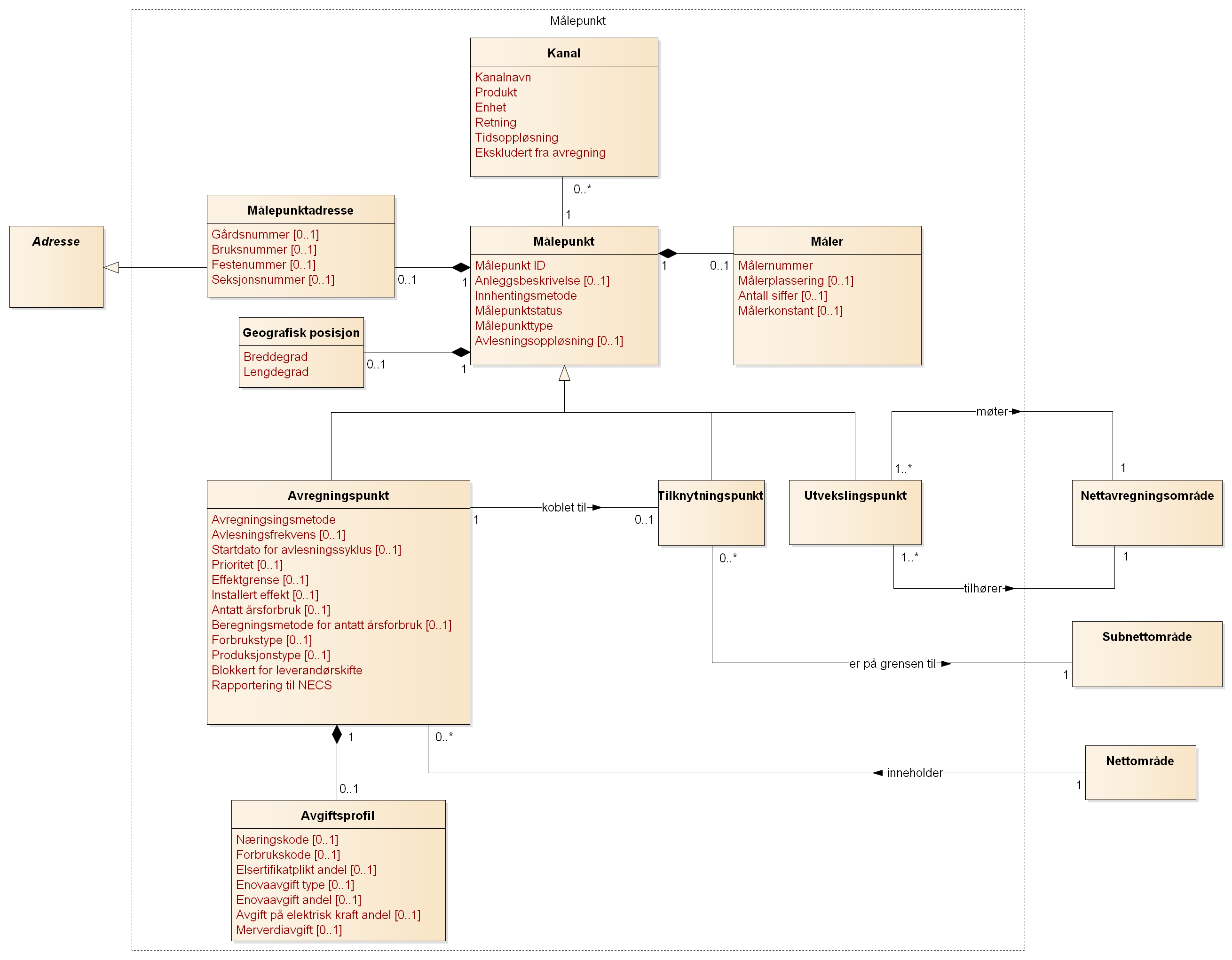
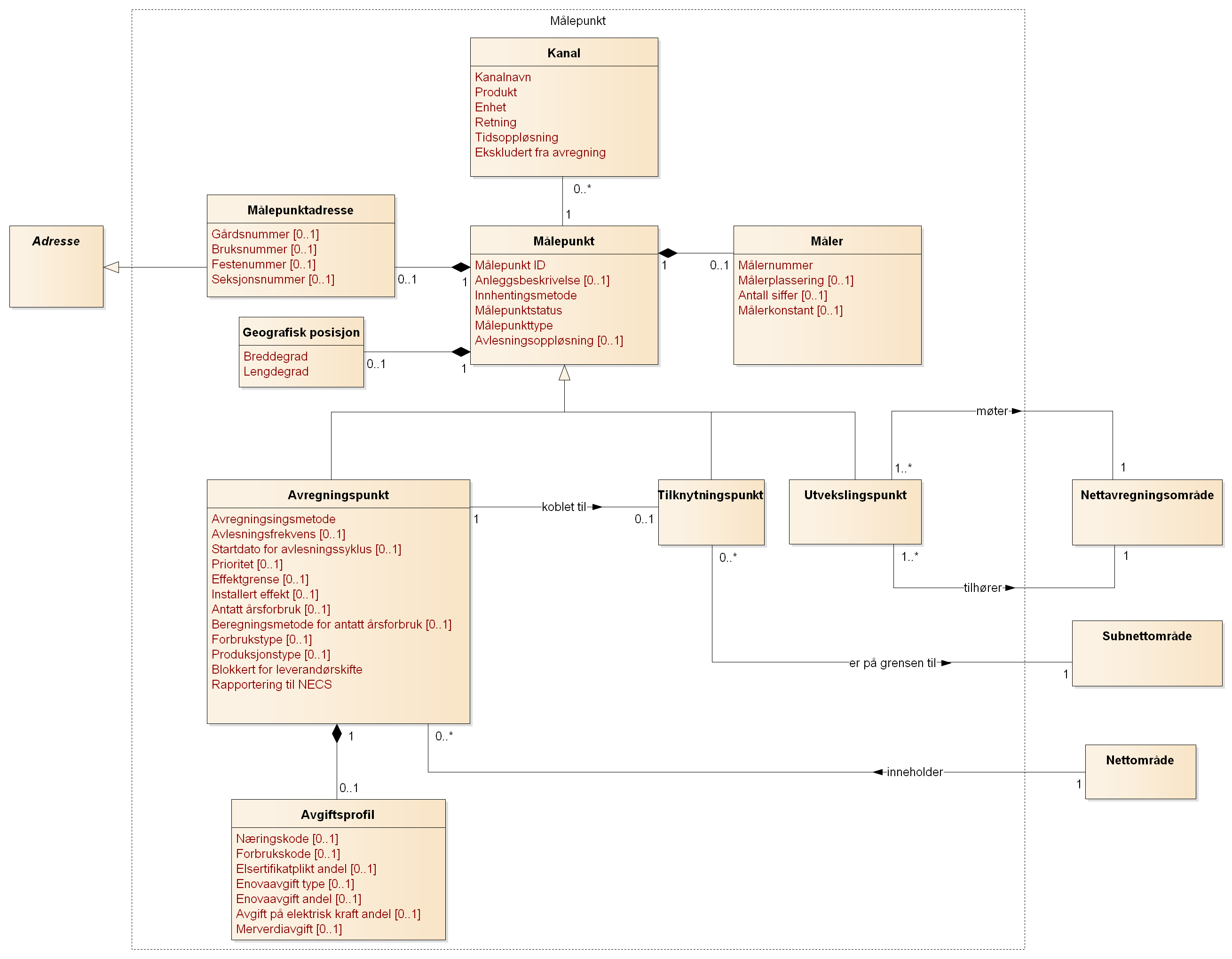
EIM Målepunkt

Beskrivelse av klassene relatert til Målepunkt
Navn | Beskrivelse | Engelsk navn |
|---|---|---|
Målepunkt | Et punkt der energiprodukter måles. Punktet kan samsvare med fysisk måling eller være et beregnet resultat. | Metering Point |
Måler | En fysisk enhet som måler energiprodukter. | Meter |
Målepunktadresse | Adresse til målepunktet. Spesialisering av EIM Adresse | Metering Point Address |
Geografisk posisjon | Koordinatene til målepunktet | Geographic Position |
Avregningspunkt | Laveste enhet for registrering av kraftleverandør. Markedsprosesser utføres i hovedsak på Avregningspunkter. Spesialisering av Målepunkt. | Accounting Point |
Avgiftsprofil | Avgifter tilknyttet et avregningspunkt. | Taxation Profile |
Tilknytningspunkt | Målepunkt som kobler et Subnettområde til et Avregningspunkt i overliggende Nettavregningsområde. Spesialisering av Målepunkt. | Connection Point |
Utvekslingspunkt | Målepunkt som måler energiutveksling mellom nettavregningsområder. Spesialisering av Målepunkt. | Exchange Point |
Kanal | Spesifikasjon av energiproduktene som registreres i et målepunkt. | Channel |
Beskrivelse av attributtene relatert til Målepunkt
Målepunkt
Navn | Beskrivelse | Format | Gyldighets- periode | Ansvarlig aktør | Engelsk navn | BIM mapping |
|---|---|---|---|---|---|---|
Målepunkt ID | Unik identifikator for målepunktet. | Gyldig Målepunkt ID utstedt av GS1 | Nei | Netteier | Metering Point ID | MeteringPointUsedDomainLocation/Identification |
Anleggsbeskrivelse | For Produksjonsmålepunkter inneholder dette feltet navnet på kraftstasjonen slik det er oppgitt i konsesjon For Kombinasjonsmålepunkter inneholder dette feltet et navn som nettselskapet definerer fritt For Forbrukspunkter er der ingen krav til innholdet i dette feltet | Tekst | Nei | Netteier | Installation Description | Description |
Innhentingsmetode | Metode som brukes for innhenting av måleverdier. | Ja | Netteier | Meter Reading Characteristics | MeterReadingCharacteristics | |
Målepunktstatus | Status for målepunktet. Se også Forklaring av statuser for målepunkt i Elhub Brukes for å bestemme om måleverdier på målepunktet avregnes. | Ja | Netteier | Metering Point Status | PhysicalStatusType | |
Målepunkttype | Beskriver type målepunkt. Brukes for å bestemme hvilke måleverdier som avregnes. | Ja | Netteier | Metering Point Type | MeteringPointType | |
Avlesningsoppløsning | Tidsoppløsning for innsendte måleverdier. Brukes for å bestemme hvilke måleverdier som avregnes. | Ja | Netteier | Meter Reading Occurrence | MeterReadingOccurrenceType |
Måler
Navn | Beskrivelse | Format | Gyldighets- periode | Ansvarlig aktør | Engelsk navn | BIM mapping |
|---|---|---|---|---|---|---|
Målernummer | Nummer oppgitt på måleren. Brukt som identifikator av måleren og er som regel, men ikke alltid, unik. | Tekst | Ja | Netteier | Meter Number | MeterIdentification |
Målerplassering | Beskrivelse av hvor måleren er plassert. | Tekst | Nei | Netteier | Location Description | MeterLocation |
Antall siffer | Antall siffer før komma. | Heltall | Ja | Netteier | Number Of Digits | NoOfDigits |
Målerkonstant | Multiplikator brukt for å konvertere måleravlesning til faktisk produksjon/forbruk. | Desimaltall | Ja | Netteier | Meter Constant | Constant |
Anleggsadresse
Navn | Beskrivelse | Format | Gyldighets- periode | Ansvarlig aktør | Engelsk navn | BIM mapping |
|---|---|---|---|---|---|---|
Gårdsnummer | Gårdsnummer til eiendommen bak målepunktet. | Gyldig gårdsnummer utstedt av Kartverket | Nei | Netteier | Cadastral Unit Number | Gnr |
Bruksnummer | Bruksnummer til eiendommen bak målepunktet. | Gyldig bruksnummer utstedt av Kartverket | Nei | Netteier | Property Unit Number | Bnr |
Festenummer | Festenummer til eiendommen bak målepunktet. | Gyldig festenummer utstedt av Kartverket | Nei | Netteier | Condominium Unit Number | Fnr |
Seksjonsnummer | Seksjonsnummer til eiendommen bak målepunktet. | Gyldig seksjonsnummer utstedt av Kartverket | Nei | Netteier | Leasehold Number | Snr |
Geografisk posisjon
Navn | Beskrivelse | Format | Gyldighets- periode | Ansvarlig aktør | Engelsk navn | BIM mapping |
|---|---|---|---|---|---|---|
Breddegrad | Koordinat for breddegrad til målepunktet. | Internasjonal standard WGS 84 | Nei | Netteier | Latitude | Latitude |
Lengdegrad | Koordinat for lengdegrad til målepunktet. | Internasjonal standard WGS 84 | Nei | Netteier | Longitude | Longitude |
Avregningspunkt
Navn | Beskrivelse | Format | Gyldighets- periode | Ansvarlig aktør | Engelsk navn | BIM mapping |
|---|---|---|---|---|---|---|
Avregningsmetode | Beskriver hvilken avregningsmetode i balanseavregningen som brukes for målepunktet. Elementet brukes for å bestemme hvilke måleverdier på målepunktet som blir brukt i balanseavregningen. | Ja | Netteier | Settlement Method | SettlementMethodType | |
Avlesningsfrekvens | Antall avlesninger per år. | Heltall | Nei | Netteier | Reporting Frequency | MeterReadingFrequencyDuration |
Startdato for avlesningssyklus | Dato for første avlesning i avlesningssyklusen. | Dato | Nei | Netteier | Reporting Frequency Start | MeterReadingStartDate |
Prioritet | Indikerer om et forbruksmålepunkt kan kobles ut og eventuelt hvor lang tid på forhånd en utkobling må varsles. | Ja | Netteier | Priority | Priority | |
Effektgrense | Maksimalt mulig forbruk i målepunktet, tilsvarende størrelsen på hovedsikring. Oppgis i kW. | Heltall | Ja | Netteier | Load Limit | ContractedConnectionCapacityValue |
Installert effekt | Maksimal mulig produksjon i målepunktet, også inkludert batterier tilknyttet nettet. Installert effekt er ofte den effekt som en turbin eller generator er dimensjonert for. For solcelleanlegg er det solcelleanleggets merkeeffekt i kilowatt-peak (kWp) som skal rapporteres. Også kjent som nominell effekt og merkeytelse. Oppgis i kW. | Heltall | Ja | Netteier | Installed Capacity | InstalledCapacity |
Antatt årsforbruk | Forventet årlig forbruk i målepunktet. Oppgis i kWh. | Heltall | Ja | Netteier | Estimated Annual Consumption | AnnualPeriodEstimatedMetrics/Total |
Beregningsmetode for antatt årsforbruk | Beskriver hvordan antatt årsforbruk er beregnet. | Ja | Netteier | Estimated Annual Consumption Calculation Method | AnnualPeriodEstimatedMetrics/ CalculationMethod | |
Forbrukstype | Den hovedsakelige typen forbruk i målepunktet. | Ja | Netteier | Consumption Type | meteringPointSubTypeConsumption | |
Produksjonstype | Den hovedsakelige typen produksjon i målepunktet. | Ja | Netteier | Production Type | meteringPointSubTypeProduction | |
Blokkert for leverandørskifte | Bestemmer om målepunktet er sperret for bytte av kraftleverandør. | Binær | Nei | Netteier | Blocked For Switching | blockedForSwitching |
Rapportering til NECS | Bestemmer om målepunktet skal inngå i rapporteringen av produksjonsmåleverdier til Norsk register for elsertifikater (NECS). | Binær | Ja | Registeransvarlig | Report To NECS |
Avgiftsprofil
Navn | Beskrivelse | Format | Gyldighets- periode | Ansvarlig aktør | Engelsk navn | BIM mapping |
|---|---|---|---|---|---|---|
Næringskode | Beskriver sluttbrukerens hovedaktivitet i målepunktet. Skal fremst dekke statistiske formål. | Gyldig næringskode utstedt av Brønnøysundregisteret eller Referansedata for Næringskode | Ja | Netteier | Nace Code | NACE_DivisionCode |
Forbrukskode | Informasjon om hva forbruket i målepunktet i hovedsak benyttes til. Også kjent som Sluttbrukergruppe. | Gyldig sluttbrukergruppe utstedt av NVE | Ja | Netteier | Consumption Code | ConsumptionCode |
Elsertifikatplikt andel | Andel av forbruk som ved danner grunnlag for beregning av avgift til elsertifikater. Benyttes ved beregning av verdier som sendes til Norsk register for elsertifikater (NECS). | Prosent med to desimaler | Ja | Netteier | El Certificate Share | ElCertificateShare |
Enovaavgift type | Beskriver måten Enovaavgift bestemmes på. | Ja | Netteier | Enova Fee Type | EnovaFeeType | |
Enovaavgift andel | Andel av forbruk som danner grunnlag for beregning av Enova avgift. | Prosent med to desimaler | Ja | Netteier | Enova Fee Share | EnovaFee |
Avgift på elektrisk kraft andel | Andel av forbruk som danner grunnlag for beregning av avgift på elektrisk kraft. | Prosent med to desimaler | Ja | Netteier | El Fee Share | ElFee |
Merverdiavgift | Nivå for merverdiavgift på forbruk i målepunktet. | Ja | Netteier | Vat Code | VATCode |
Kanal
Navn | Beskrivelse | Format | Gyldighets- periode | Ansvarlig aktør | Engelsk navn | BIM mapping |
|---|---|---|---|---|---|---|
Kanalnavn | Navn på kanalen. Utledes fra dataelementene Produkt, Enhet, Retning og Oppløsning. | Tekst | Nei | Elhub | Measurement Name | |
Produkt | Indikerer hva som måles. | Nei | Netteier | Product | ProductIncludedProductCharacteristics/ Identification | |
Enhet | Enhet på det som måles. | Nei | Netteier | Unit | UnitType | |
Retning | Indikator for produksjon eller forbruk. | Nei | Netteier | Direction | Direction | |
Tidsoppløsning | Tidsoppløsning på måleverdiene. | Nei | Netteier | Resolution | Resolution | |
Ekskludert fra avregning | Forteller om måleverdiene på kanalen blir tatt med i balanseavregning og avviksoppgjør. | Binær | Ja | Elhub | Exclude From Settlement | ExcludeFromSettlement |