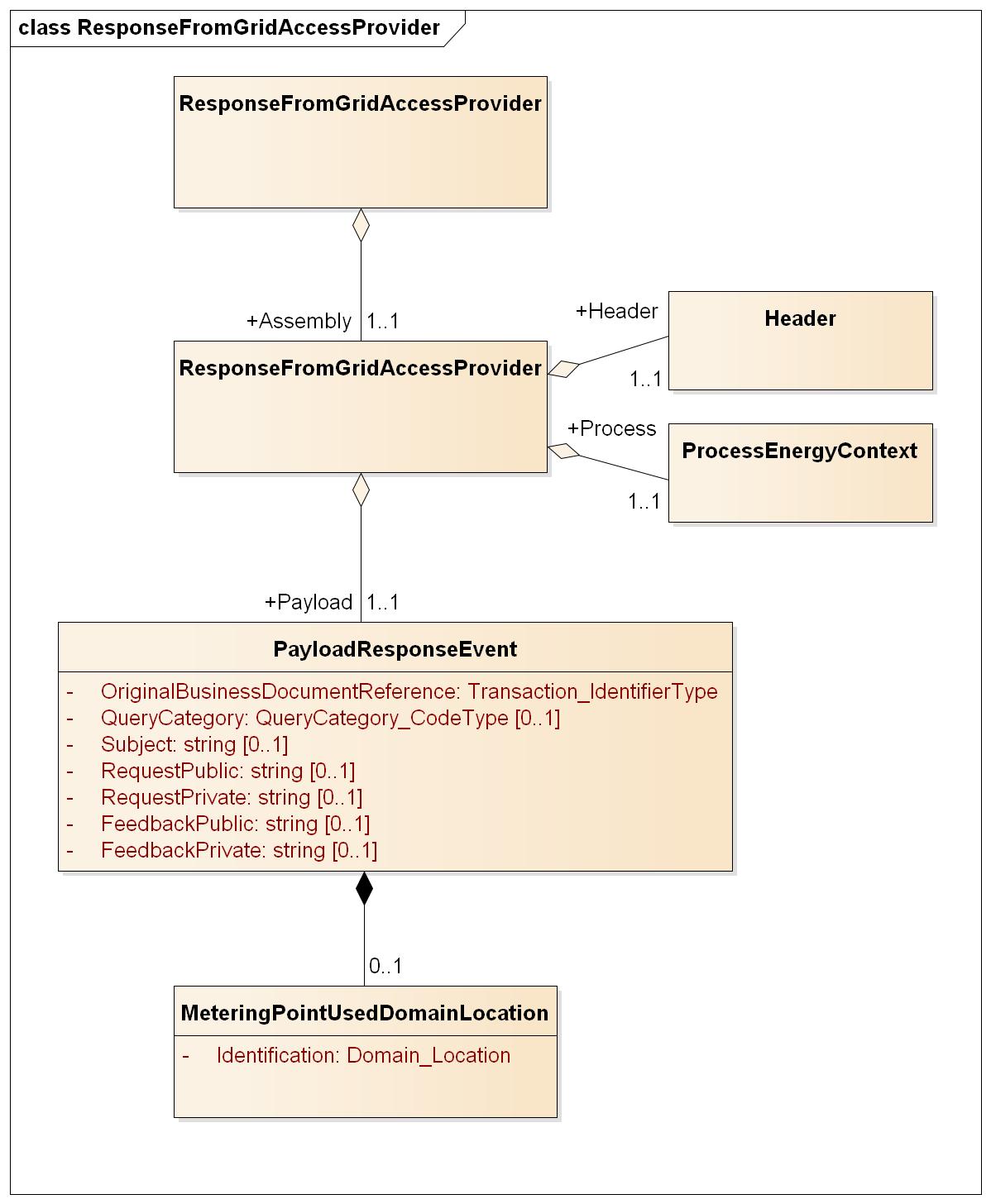
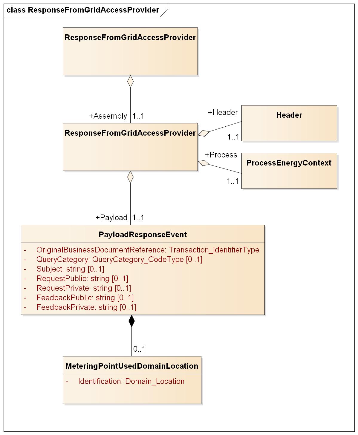
ResponseFromGridAccessProvider
ResponseFromGridAccessProvider

Header
Ref. Header
Process
Ref. Process
Payload
Element | Lv | Definition | Description | Card | Max | Content | XML element |
|---|---|---|---|---|---|---|---|
Response Event | 1 | Response event class | 1..1 | PayloadResponseEvent | |||
Original Business Document Reference | 2 | The identification of the Request To Grid Access Provider message which this message is the response to. | 1..1 | A36 | UUID | OriginalBusinessDocumentReference | |
Query category | 2 | Code to describe the main intent of the request. | Valid codes: Grid Access Provider request category | 0..1 | A18 | QueryCategory | |
Subject | 2 | The subject of the request | Short text to describe the main issue of the request | 0..1 | A40 | Subject | |
Public request | 2 | Description of the request | Will be available for any subsequent balance suppliers on the metering point. | 0..1 | A300 | RequestPublic | |
Private request | 2 | Description of the request which will be "private" to the balance supplier issuing the request. | Any subsequent balance suppliers on the metering point will not be able to view the information. | 0..1 | A300 | RequestPrivate | |
Public feedback | 2 | Feedback to the request from the grid access provider. | Will be available for any subsequent balance suppliers on the metering point. | 0..1 | A300 | FeedbackPublic | |
Private feedback | 2 | Feedback related to the "private" part of the request. | Any subsequent balance suppliers on the metering point will not be able to view the information. | 0..1 | A300 | FeedbackPrivate | |
Metering Point | 2 | Identification of the metering point | 0..1 | MeteringPointUsedDomainLocation | |||
Identification | 3 | Unique identification of the metering point. | Global Service Relationship Number (GSRN) from GS1 is used for identification of metering points. | 1..1 | A18 | Identification | |
schemeAgencyIdentifier | 3 | Attribute to the identification of the metering point | Identification of the agency maintaining the metering point identification. | 1..1 | A1 | 9 | schemeAgencyIdentifier |