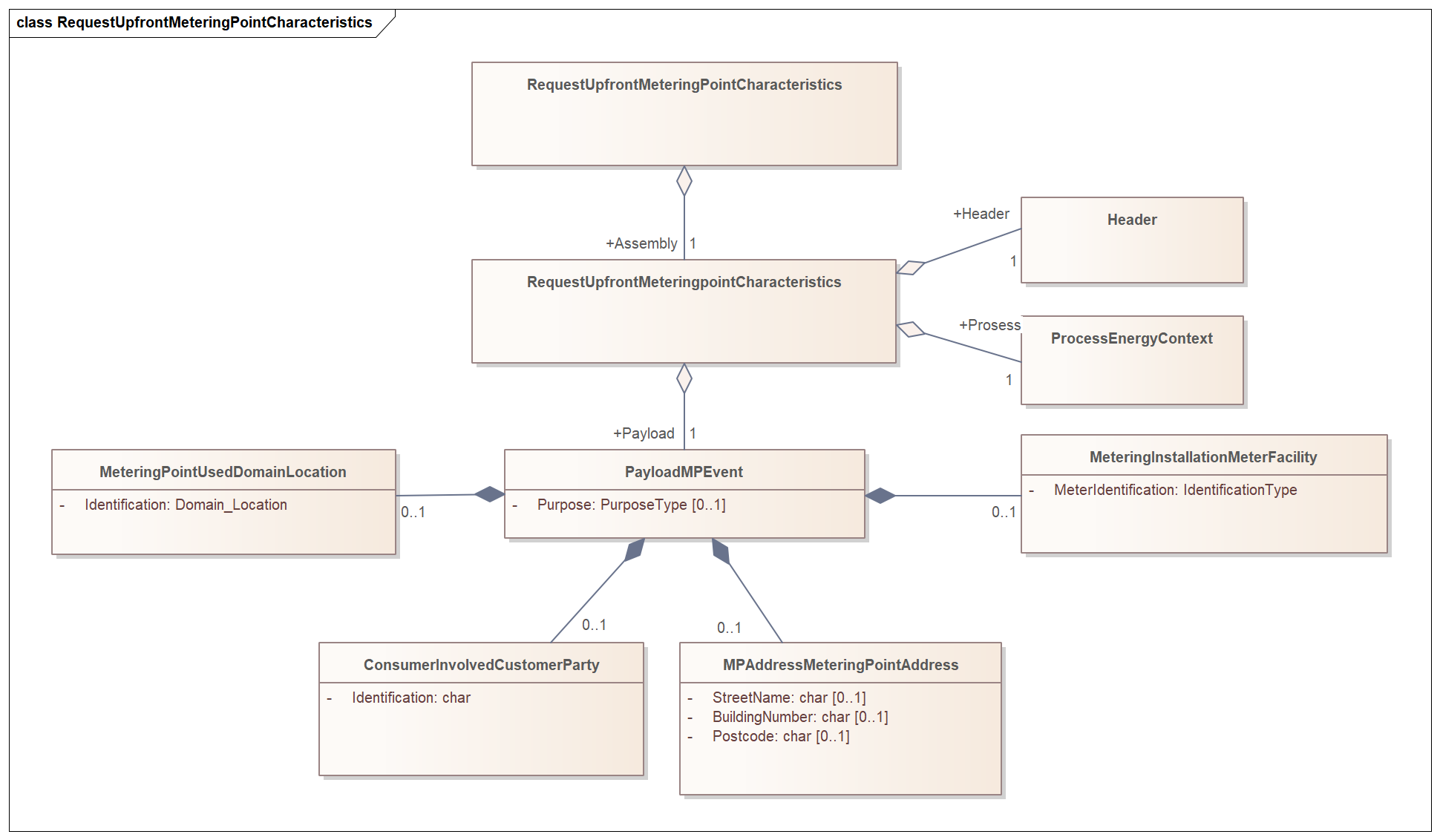
RequestUpfrontMeteringPointCharacteristics
RequestUpfrontMeteringPointCharacteristics

Header
Ref. Header
Process
Ref. Process
Payload
Element | Lv | Definition | Description | Card | Max | Content | XML element |
|---|---|---|---|---|---|---|---|
Metering Point Event | 1 | Metering point event class | 1..1 | PayloadMPEvent | |||
Metering Point | 2 | Identification of the metering point | 0..1 | MeteringPointUsedDomainLocation | |||
Identification | 3 | Unique identification of the metering point. | Global Service Relationship Number (GSRN) from GS1 is used for identification of metering points. | 1..1 | A18 | Identification | |
schemeAgencyIdentifier | 3 | Attribute to the identification of the metering point | Identification of the agency maintaining the metering point identification. | 1..1 | A1 | 9 | schemeAgencyIdentifier |
Customer | 2 | Identification and name of the customer on the metering point | 0..1 | ConsumerInvolvedCustomerParty | |||
Identification | 3 | Identification of the customer. | Company customer: Organization number | 1..1 | A11 | Identification | |
schemeAgencyIdentifier | 3 | Attribute to the identification of the customer | Identification of the agency maintaining the identification of customers. | 1..1 | A3 | schemeAgencyIdentifier | |
Purpose | 2 | The purpose of why the query is performed | Valid codes: StartOfSupply AccessRequest Other | 0..1 | Purpose | ||
Address | 2 | The address of the metering point | 0..1 | MPAddressMeteringPointAddress | |||
Street name | 3 | Name of street | Wildcard (*) may be used, but minimum 5 characters before the wildcard. | 0..1 | A150 | StreetName | |
Building number | 3 | Building number in street | Wildcard (*) may be used, but minimum 1 character before the wildcard. | 0..1 | A10 | BuildingNumber | |
Post code | 3 | Post code linked to the city name | 0..1 | A10 | Postcode | ||
Meter information | 2 | Information regarding the meter connected to the Metering Point | 0..1 | MeteringInstallationMeterFacility | |||
Meter Identification | 3 | Identification number of the meter at the metering point | 1..1 | A18 | MeterIdentification |