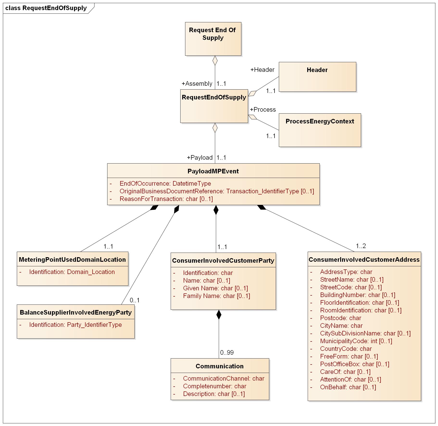
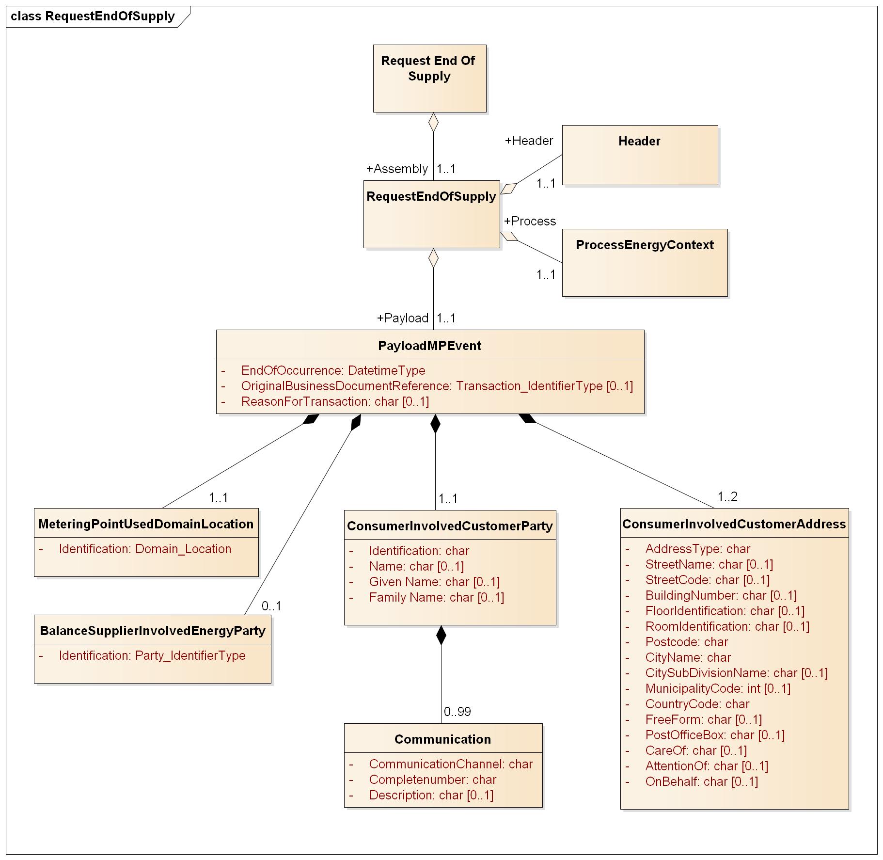
RequestEndOfSupply
RequestEndOfSupply

Header
Ref. Header
Process
Ref. Process
Payload
Element | Lv | Definition | Description | Card | Max | Content | XML element |
|---|---|---|---|---|---|---|---|
Payload Metering Point Event | 1 | Payload Metering Point Event Class | 1..1 | PayloadMPEvent | |||
End of occurrence | 2 | The requested date and time for end of supply in the Metering Point. | The time part of the element is currently not in use. Retained for possible future use. For additional information, ref. DateTime elements | 1..1 | YYYY-MM-DDTHH:MM:SSZ | EndOfOccurrence | |
Original Business Document | 2 | The identification of a related business document | Must be used in case the message is a cancellation/rollback of a former End of Supply message OR | 0..1 | A36 | UUID | OriginalBusinessDocumentReference |
Reason for transaction | 2 | Reason for end of contract | The field denotes the reason for ending a contract. If the contract is transferred from one party to another as denoted by death and default being the most common, but other codes as per ebIX may be used (if defined), such as "Customer Move" (Z42). Note that "Supplier Change" is also a valid code for this field. | 0..1 | A3 | ReasonForTransaction | |
Metering Point | 2 | Identification of the metering point | 1..1 | MeteringPointUsedDomainLocation | |||
Identification | 3 | Unique identification of the metering point. | Global Service Relationship Number (GSRN) from GS1 is used for identification of metering points. | 1..1 | A18 | Identification | |
schemeAgencyIdentifier | 3 | Attribute to the identification of the metering point | Identification of the agency maintaining the metering point identification. | 1..1 | A1 | 9 | schemeAgencyIdentifier |
Balance Supplier | 2 | Identification of the old balance supplier on the metering point | 0..1 | BalanceSupplierInvolvedEnergyParty | |||
Identification | 3 | Unique identification of the balance supplier. | All parties are identified by using Global Location Number (GLN). | 1..1 | A13 | Identification | |
schemeAgencyIdentifier | 3 | Attribute to the identification of the balance supplier | Identification of the agency maintaining the identification of balance suppliers. | 1..1 | A1 | 9 | schemeAgencyIdentifier |
Customer | 2 | Identification and name of the customer on the metering point | 1..1 | ConsumerInvolvedCustomerParty | |||
Identification | 3 | Identification of the customer. | Company customer: Organization number | 1..1 | A11 | Identification | |
schemeAgencyIdentifier | 3 | Attribute to the identification of the customer | Identification of the agency maintaining the identification of customers. | 1..1 | A3 | schemeAgencyIdentifier | |
Name | 3 | Customer name | Name of company | 0..1 | A80 | Name | |
Given name | 3 | First name of customer | Household customer ,first name | 0..1 | A80 | GivenName | |
Family name | 3 | Family name of customer | Household customer ,family name | 0..1 | A40 | FamilyName | |
Communication | 3 | Means for communication with the customer | 0..99 | Communication | |||
Communication channel | 4 | The code specifying the channel or manner in which a communication can be made, such as telephone or email. | Valid codes: | 1..1 | A7 | CommunicationChannel | |
Identification | 4 | A text string that make up the complete identification for this communication such as telephone number or email address | 1..1 | A100 | CompleteNumber | ||
Description | 4 | Description of the communication with the customer | 0..1 | A100 | Description | ||
Customer address | 2 | Specification of customer address | 1..2 | ConsumerInvolvedCustomerAddress | |||
Address type | 3 | Type of address | Specifies whether the address is postal address or invoice address. | 1..1 | A10 | postaladr or invoiceadr | AddressType |
Street name | 3 | Name of street | 0..1 | A150 | StreetName | ||
Street code | 3 | This may be set to the code identifying a street within a municipality (according to the reference provided by the Norwegian Mapping Authority). | Mainly included for compatibility with ebIX. | 0..1 | A10 | StreetCode | |
Building number | 3 | Building number in street | 0..1 | A10 | BuildingNumber | ||
Floor identification | 3 | Floor identification in building | 0..1 | A10 | FloorIdentification | ||
Room identification | 3 | Room identification in building | 0..1 | A10 | RoomIdentification | ||
Post code | 3 | Post code linked to the city name | 1..1 | A10 | Postcode | ||
City name | 3 | Name of city | 1..1 | A50 | CityName | ||
City sub division name | 3 | A sub-division of the city name. Not used for addresses in Norway, although the location exists. | Mainly included for compatibility with ebIX. | 0..1 | A50 | CitySubDivisionName | |
Municipality code | 3 | Code to identify the municipality the address belongs to | The Norwegian municipality code follows a string[4] format specification and has currently values from 0101 to 2030. | 0..1 | A10 | MunicipalityCode | |
Country | 3 | Country code | The country code according to ISO 3166-1 alpha-2. | 1..1 | A2 | CountryCode | |
listAgencyIdentifier | 3 | Attribute to the country code | Identification of the agency maintaining the codelist used for country codes . | 1..1 | A1 | listAgencyIdentifier | |
FreeForm | 3 | A free form representation of this address, expressed as text | 0..1 | A100 | AddressFreeForm | ||
Postoffice box | 3 | Postoffice box number | 0..1 | A40 | PostOfficeBox | ||
Care of | 3 | The name, expressed as text, of a person or organization at this address to whom incoming mail is marked with words such as 'care of' or 'C/O' | 0..1 | A80 | CareOf | ||
Attention Of | 3 | The name, expressed as text, of a person or department in the organization to whom incoming mail is marked with words such as 'for attention of' or 'FAO' or 'ATTN' for this address | 0..1 | A80 | AttentionOf | ||
| On Behalf | 3 | The name, expressed as text, of a person or organization at this address to whom incoming mail is marked with words such as 'v/' | 0..1 | A80 | OnBehalf |