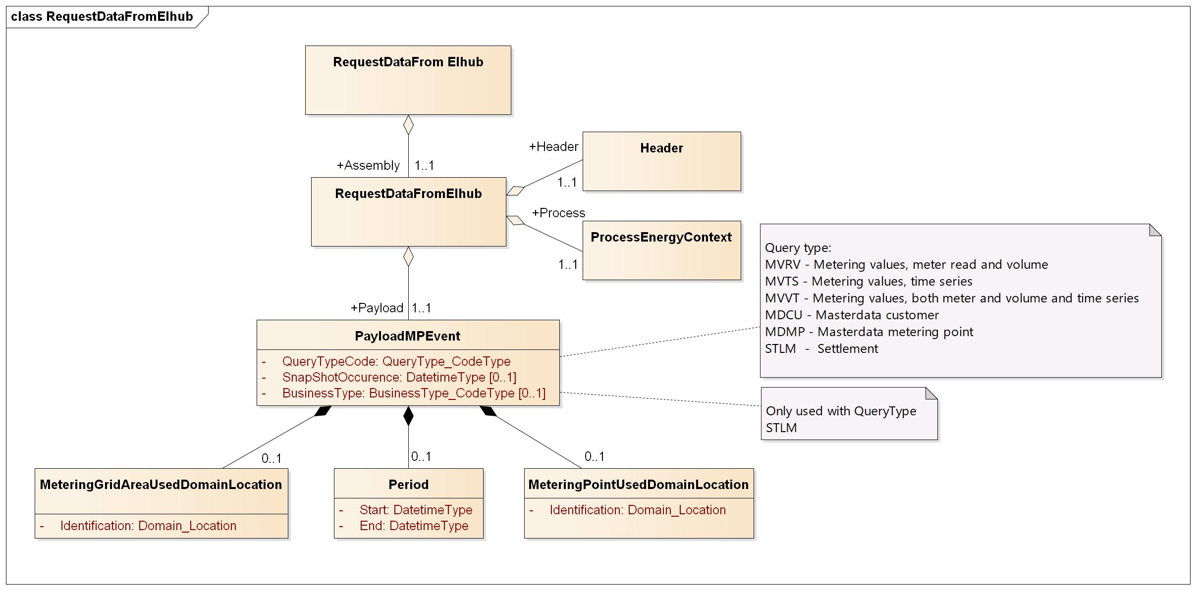
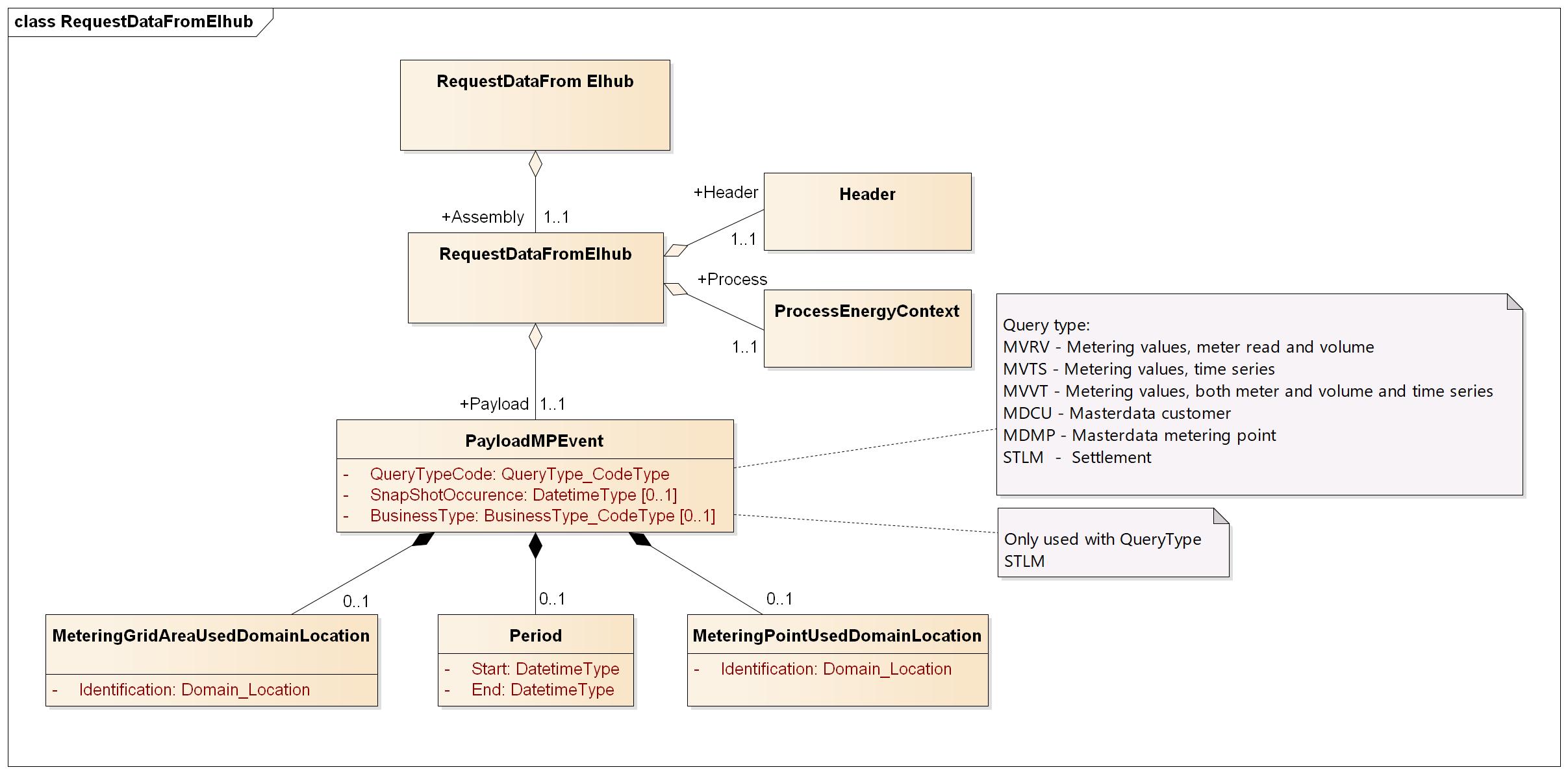
RequestDataFromElhub
RequestDataFromElhub

Header
Ref. Header
Process
Ref. Process
Payload
Element | Lv | Definition | Description | Card | Max | Content | XML element |
|---|---|---|---|---|---|---|---|
Payload Metering Point event | 1 | Payload Metering Point event class | 1..1 | PayloadMPEvent | |||
Query type | 2 | Code to describe the type of query. | Valid codes: Ref. Query Type | 1..1 | A4 | QueryTypeCode | |
Snap shot date and time | 2 | Point in time to use when extracting customer and metering point masterdata from the the metering point database. | Used with query type MDCU and MDMP only (Masterdata customer and masterdata metering point) | 0..1 | YYYY-MM-DDTHH:MM:SSZ or YYYY-MM-DDTHH:MM:SS[+-][HH:MM] | SnapShotOccurrence | |
| BusinessType | 2 | Type of time series | May be used with query type STLM (Settlement). Valid codes: Business type | 0..1 | A4 | BusinessType | |
listAgencyIdentifier | 2 | Attribute to the business type | Identification of the agency issuing the code list for business types | 1..1 | A2 | 89 | listAgencyIdentifier |
Period | 2 | Period used to extract metering values | Mandatory with query type MVRV, MVTS, MVVT and STLM. | 0..1 | Period | ||
Start date and time | 3 | Beginning of the period | For additional information, ref. DateTime elements | 1..1 | YYYY-MM-DDTHH:MM:SSZ or YYYY-MM-DDTHH:MM:SS[+-][HH:MM] | Start | |
End date and time | 3 | End of the period | For additional information, ref. DateTime elements | 1..1 | YYYY-MM-DDTHH:MM:SSZ or YYYY-MM-DDTHH:MM:SS[+-][HH:MM] | End | |
Metering Point | 2 | An entity where energy products are metered or calculated | Identification of a metering point. | 0..1 | MeteringPointUsedDomainLocation | ||
Identification | 3 | Unique identification of the metering point. | Global Service Relationship Number (GSRN) from GS1 is used for identification of metering points. | 1..1 | A18 | Identification | |
schemeAgencyIdentifier | 3 | Attribute to the identification of the metering point | Identification of the agency maintaining the metering point identification. | 1..1 | A1 | 9 | schemeAgencyIdentifier |
Metering Grid Area | 2 | Identification of a metering grid area | Mandatory with query type STLM (Settlement). | 0..1 | MeteringGridAreaDomainLocation | ||
Identification | 3 | Unique identification of the metering grid area. | EIC-Y code from ENTSO-E is used for identification of metering grid areas. | 1..1 | A16 | Identification | |
schemeAgencyIdentifier | 3 | Attribute to the identification of the metering grid area | Identification of the agency maintaining the metering grid area identification. | 1..1 | A3 | schemeAgencyIdentifier |