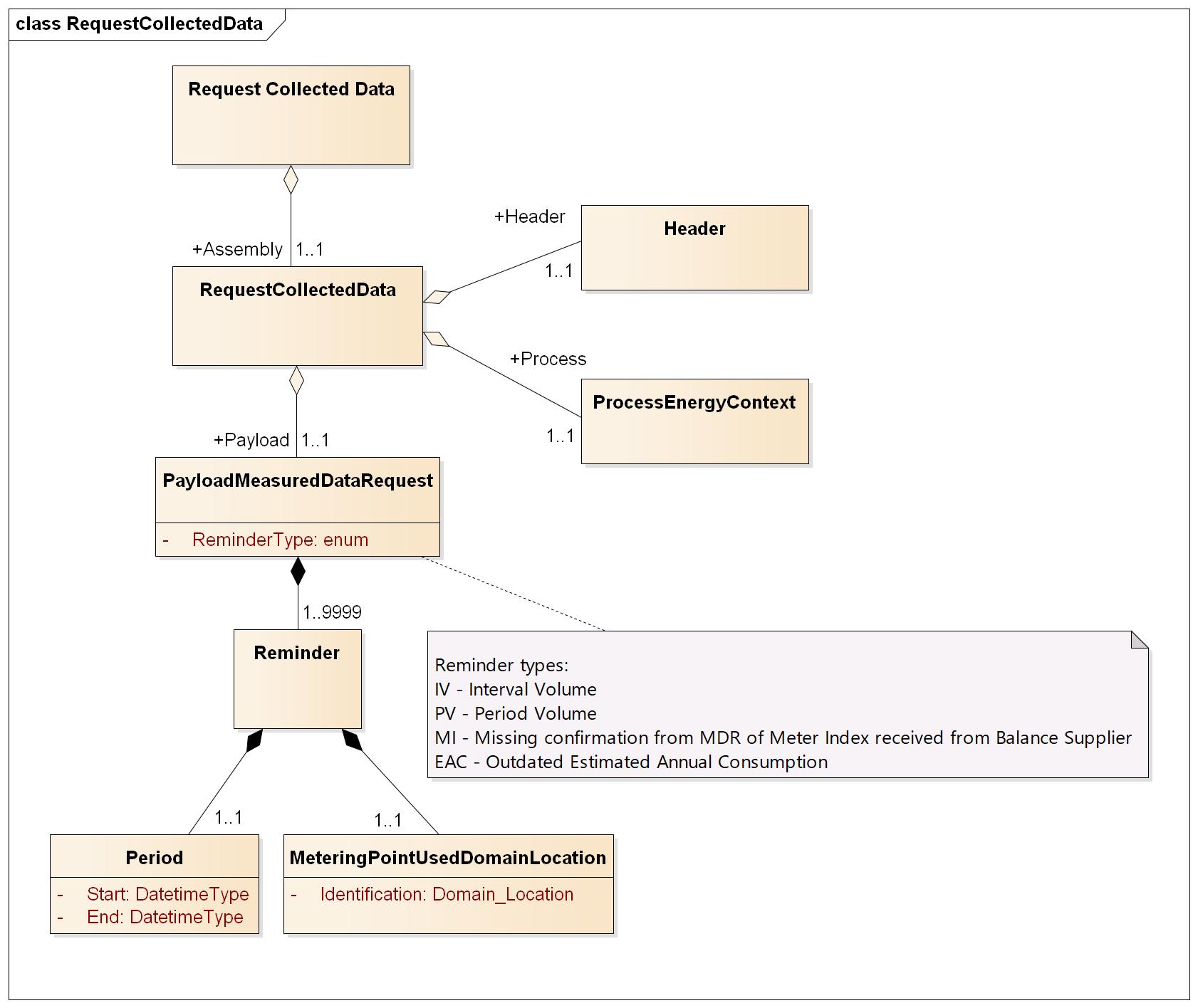
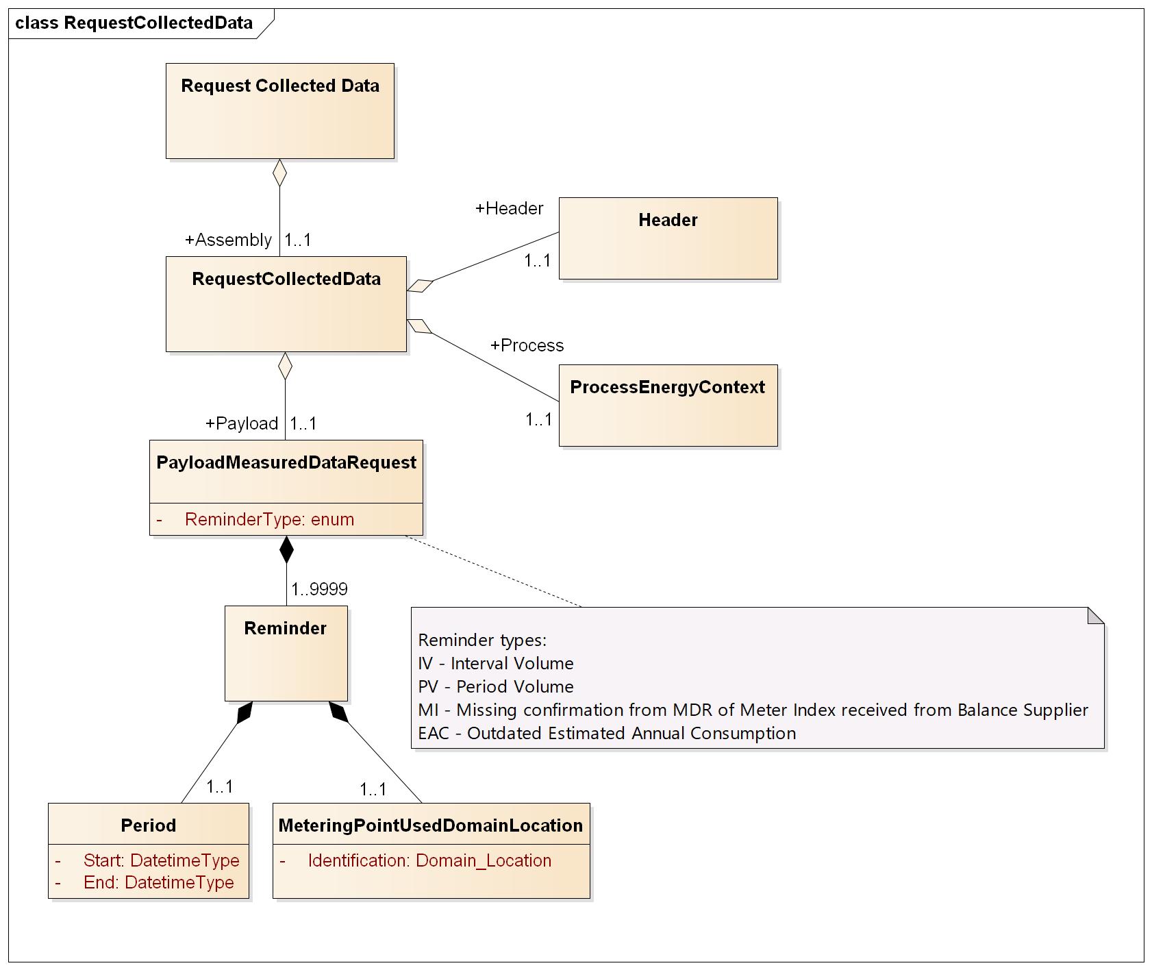
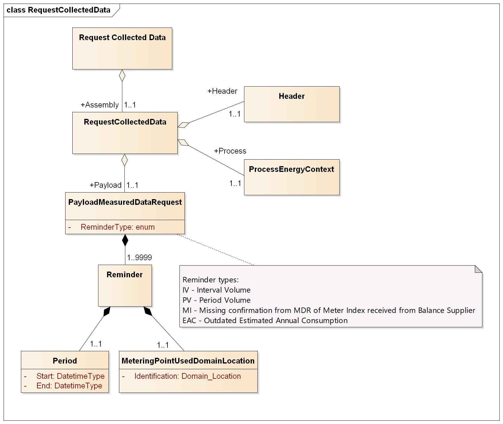
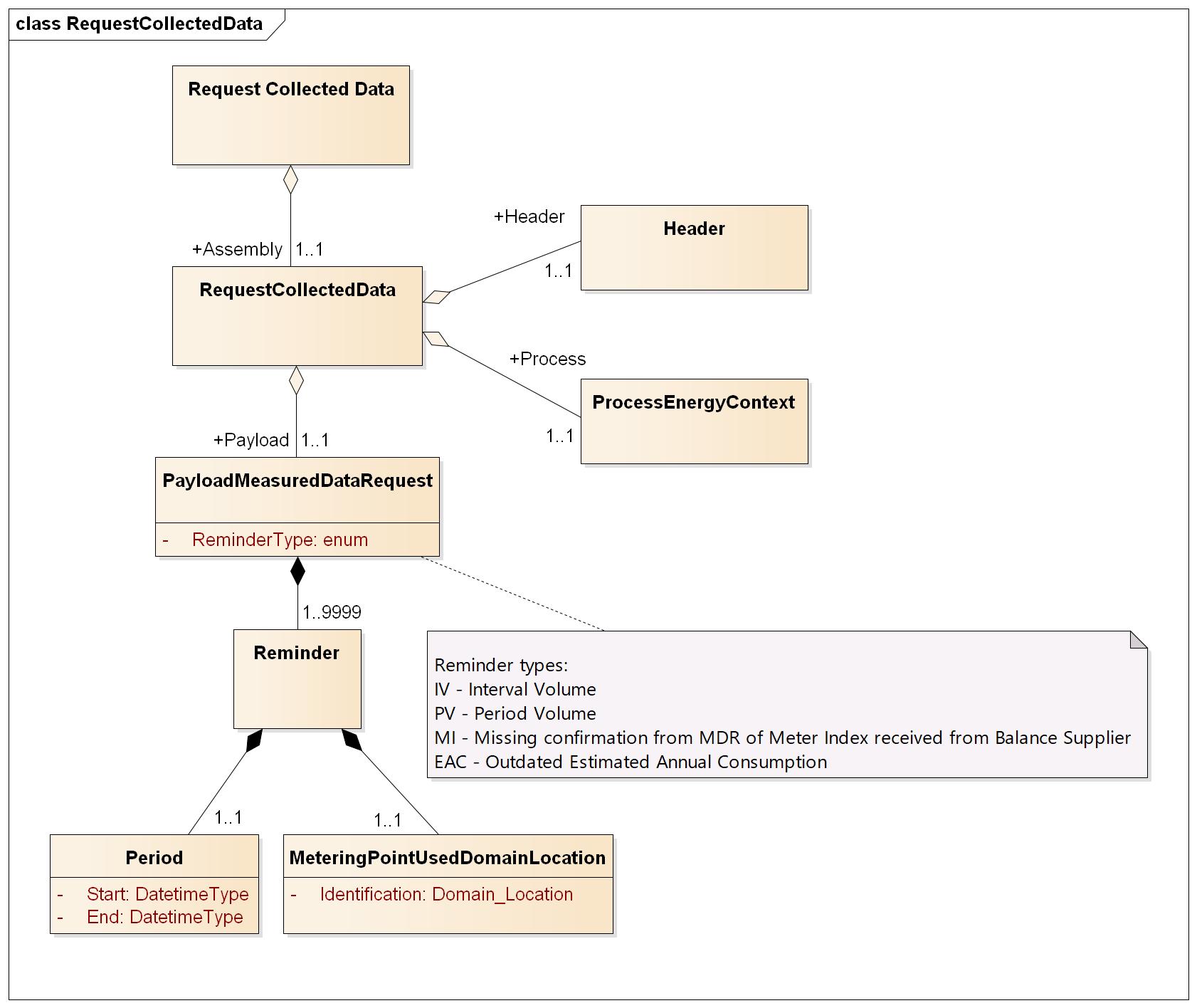
RequestCollectedData
RequestCollectedData

Header
Ref. Header
Process
Ref. Process
Payload
Element | Lv | Definition | Description | Card | Max | Content | XML element |
|---|---|---|---|---|---|---|---|
Measured data request | 1 | Measured data request class | 1..1 | PayloadMeasuredDataRequest | |||
| Reminder type | 2 | Type of reminder | Ref. Reminder type | 1..1 | A3 | ReminderType | |
| Reminder | 2 | Reminder class | 1..9999 | Reminder | |||
Request period | 3 | Request period class | 1..1 | Period | |||
Start of period | 4 | The requested start date/time for metering values. | For additional information, ref. DateTime elements | 1..1 | YYYY-MM-DDTHH:MM:SSZ or YYYY-MM-DDTHH:MM:SS[+-][HH:MM] | Start | |
End of period | 4 | The requested end date/time for metering values. | For additional information, ref. DateTime elements | 1..1 | YYYY-MM-DDTHH:MM:SSZ or YYYY-MM-DDTHH:MM:SS[+-][HH:MM] | End | |
Metering Point | 3 | An entity where energy products are metered or calculated | Identification of the metering point | 1..1 | MeteringPointUsedDomainLocation | ||
Identification | 4 | Unique identification of the metering point. | Global Service Relationship Number (GSRN) from GS1 is used for identification of metering points. | 1..1 | A18 | Identification | |
schemeAgencyIdentifier | 4 | Attribute to the identification of the metering point | Identification of the agency maintaining the metering point identification. | 1..1 | A1 | 9 | schemeAgencyIdentifier |