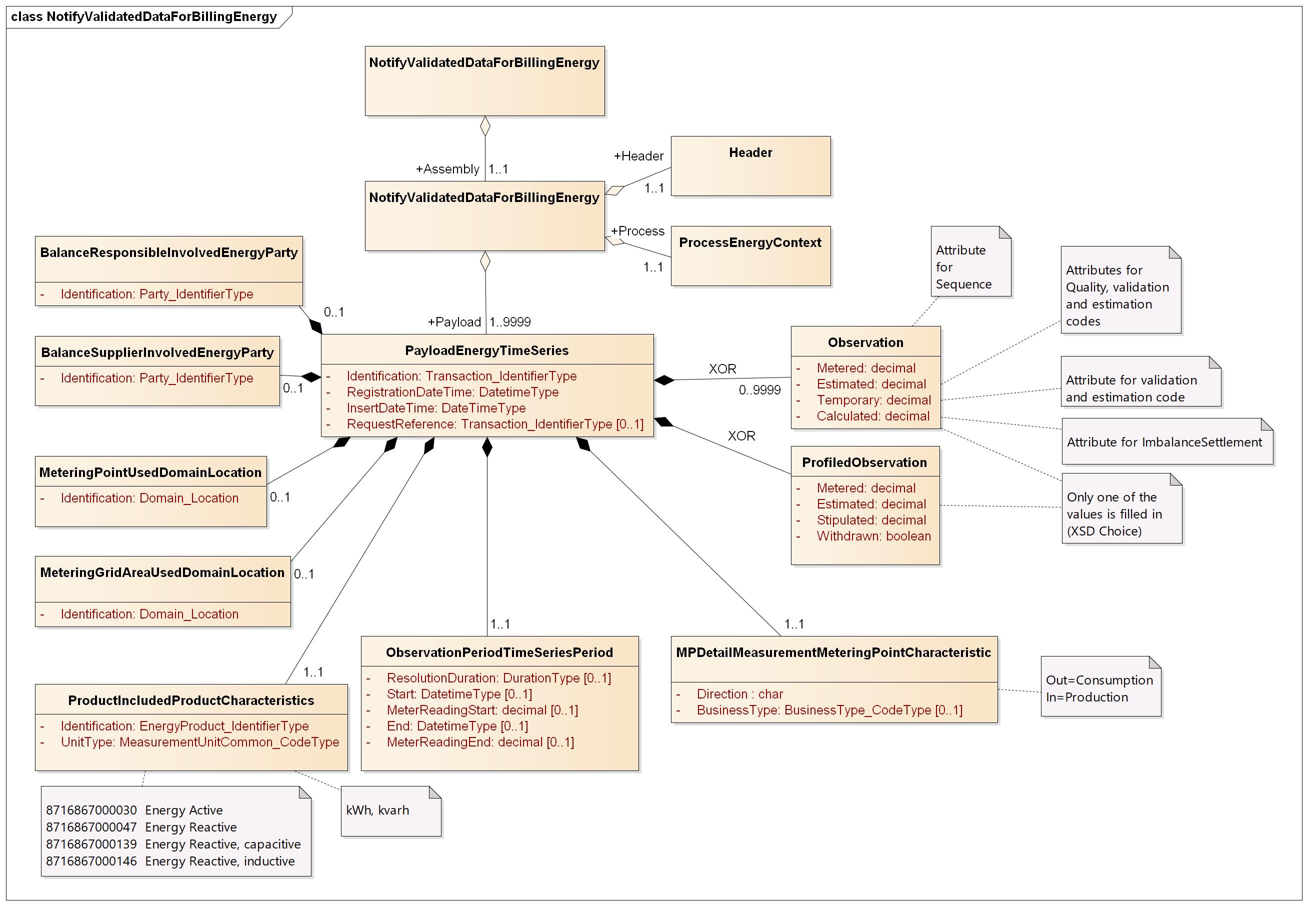
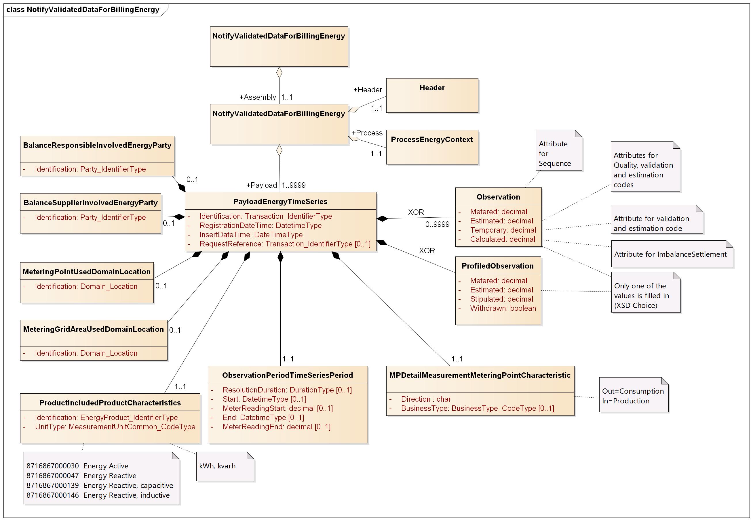
NotifyValidatedDataForBillingEnergy
NotifyValidatedDataForBillingEnergy

Header
Ref. Header
Process
Ref. Process
Payload
Element | Lv | Definition | Description | Card | Max | Content | XML element |
|---|---|---|---|---|---|---|---|
Energy Time Series | 1 | Time Series Class | 1.. | PayloadEnergyTimeSeries | |||
Identification | 2 | Unique identification of the time series. | 1..1 | A36 | UUID | Identification | |
Registration date and time | 2 | The date and time of the registration of this set of validated data with the Grid Owner. | 1..1 | YYYY-MM-DDTHH:MM:SSZ | RegistrationDateTime | ||
| Insert date and time | 2 | The date and time of the registration of this set of validated data in Elhub. | 0..1 | YYYY-MM-DDTHH:MM:SSZ or YYYY-MM-DDTHH:MM:SS[+-][HH:MM] | InsertDateTime | ||
Request reference | 2 | Reference to the request for this set of validated data if any. | Used if this set of validated data is genereated based on a request/query message. | 0..1 | A36 | UUID | RequestReference |
Observation Period | 2 | A specific period of time describing the duration of this set of validated data. | 1..1 | ObservationPeriodTimeSeriesPeriod | |||
Resolution | 3 | The resolution of this set of collected data expressed as a duration between the start and end of subsequent observations within this set of validated data. | The resolution is expressed a code. | 0..1 | A5 | ResolutionDuration | |
Start date/time | 3 | Start date/time of the observation period | 0..1 | YYYY-MM-DDTHH:MM:SSZ or YYYY-MM-DDTHH:MM:SS[+-][HH:MM] | Start | ||
Meter reading on start date/time | 3 | Meter reading on the start date/time | Used for period volumes and start indexes | 0..1 | Decimal(15.3) | MeterReadingStart | |
End date/time | 3 | End date/time of the observation period | 0..1 | YYYY-MM-DDTHH:MM:SSZ or YYYY-MM-DDTHH:MM:SS[+-][HH:MM] | End | ||
Meter reading on end date/time | 3 | Meter reading on the end date/time | Used for period volumes | 0..1 | Decimal(15.3) | MeterReadingEnd | |
Product Included Product Characteristics | 2 | Product Included Product Characteristics Complex Type | 1..1 | ProductIncludedProductCharacteristics | |||
Product | 3 | Identification of an energy product such as power, energy, reactive power, transport capacity, etc. | This identifies the product for which the time series is reporting. | 1..1 | A13 | Identification | |
schemeAgencyIdentifier | 3 | Attribute to the Product | Identification of the agency issuing the identifiers used for energy products | 1..1 | A1 | 9 | schemeAgencyIdentifier |
Unit type | 3 | The unit of measure that is applied to the quantities in which the time series is expressed. | Valid codes: Ref. Unit Type | 1..1 | A5 | UnitType | |
Metering characteristics | 2 | Specification of metering characteristics | 1..1 | MPDetailMeasurementMeteringPointCharacteristic | |||
Direction | 3 | A code specifying the direction of the energy flow. | In - Production | 1..1 | A3 | Direction | |
| Business type | 3 | Type of validated data | Valid codes. . Ref. Business Type | 0..1 | A4 | BusinessType | |
listAgencyIdentifier | 3 | Attribute to the business type | Identification of the agency issuing the code list for business types | 1..1 | A2 | 89 | listAgencyIdentifier |
Metering Point | 2 | An entity where energy products are metered or calculated | Identification of the metering point | 0..1 | MeteringPointUsedDomainLocation | ||
Identification | 3 | Unique identification of the metering point. | Global Service Relationship Number (GSRN) from GS1 is used for identification of metering points. | 1..1 | A18 | Identification | |
schemeAgencyIdentifier | 3 | Attribute to the identification of the metering point | Identification of the agency maintaining the metering point identification. | 1..1 | A1 | 9 | schemeAgencyIdentifier |
Metering Grid Area | 2 | Identification of a metering grid area | Only used if the validated data is aggregated per metering grid area | 0..1 | MeteringGridAreaUsedDomainLocation | ||
Identification | 3 | Unique identification of the metering grid area. | EIC-Y code from ENTSO-E is used for identification of metering grid areas. | 1..1 | A16 | Identification | |
schemeAgencyIdentifier | 3 | Attribute to the identification of the metering grid area | Identification of the agency maintaining the metering grid area identification. | 1..1 | A3 | 305 | schemeAgencyIdentifier |
Balance Responsible | 2 | Balance responsible for the Energy Time Series | 0..1 | BalanceResponsibleInvolvedEnergyParty | |||
Identification | 3 | Unique identification of the balance responsible. | All parties are identified by using Global Location Number (GLN). | 1..1 | A13 | Identification | |
schemeAgencyIdentifier | 3 | Attribute to the identification of the balance responsible | Identification of the agency maintaining the identification of balance responsibles. | 1..1 | A1 | 9 | schemeAgencyIdentifier |
Balance Supplier | 2 | Balance supplier for the Energy Time Series | 0..1 | BalanceSupplierInvolvedEnergyParty | |||
Identification | 3 | Unique identification of the balance supplier. | All parties are identified by using Global Location Number (GLN). | 1..1 | A13 | Identification | |
schemeAgencyIdentifier | 3 | Attribute to the identification of the balance supplier | Identification of the agency maintaining the identification of balance suppliers. | 1..1 | A1 | 9 | schemeAgencyIdentifier |
Observation | 2 | Observation class for interval values | This class is only used for continuous time series and is mutually exclusive with the ProfiledObservation class below (xsd:choice). | 0.. | Observation | ||
Sequence | 2 | The ordinal postion of this observation in this set of validated data. | 1..1 | I4 | Sequence | ||
Metered | 3 | The value as read from the register for this observation. (quality code = 127) | Only one of the quantities Metered, Estmated, Temporary and Calculated is used per observation | 0..1 | Decimal(15.3) | Metered | |
| Estimated | 3 | Estimated quantity | Quantity estimated according to the VEE guide with quality code 56 or 81. | 0..1 | Decimal(15.3) | Estimated | |
| Quality | 3 | The quality of the quantity | 56 Estimated | 1..1 | A2 | Quality | |
Validation code | 3 | Type of validation used when validating the meter reading | Valid codes: Ref. Validation code | 1..1 | A4 | ValidationCode | |
Estimation code | 3 | Estimation method used when estimating meter reading | Valid codes: Ref. Estimation code | 1..1 | A4 | EstimationCode | |
| Temporary | 3 | Quantity regarded as temporary (quality code = 21) | 0..1 | Decimal(15.3) | Temporary | ||
Validation code | 3 | Type of validation used when validating the meter reading | Valid codes: Ref. Validation code | 1..1 | A4 | ValidationCode | |
Estimation code | 3 | Estimation method used when estimating the temporary meter reading | Valid codes: Ref. Estimation code | 0..1 | A4 | EstimationCode | |
| Calculated | 3 | Calculated quantity. | Volume calculated by Elhub. | 0..1 | Decimal(15.3) | Calculated | |
ImbalanceSettlement | 3 | Indicator to signal if the Calculated value is the same as used in the Imbalance Settlement (D+5) and sent to NBS. | true if the Calculated value is D+5 otherwise not used | 0..1 | boolean | true | ImbalanceSettlement |
| Profiled Observation | 2 | Observation class for period volumes and indexes | This class is only used for period volumes and indexes, and is mutually exclusive with the Observation class above and AnnualPeriodEstimatedMetrics below (xsd:choice) | 0..1 | ProfiledObservation | ||
| Metered | 3 | The value as read from the register for this observation. (quality code = 127) | Only one of the elements Metered, Estimated, Stipulated or Withdrawn is used per observation (xsd:choice) | 0..1 | Decimal(15.3) | Metered | |
Reason for meter reading | 3 | The reason for this meter reading. | Valid codes. Ref. Meter read reason code | 1..1 | A1 | MeterReadReasonCode | |
| Estimated | 3 | Estimated quantity. May be negative. | Volume estimated by Elhub. | 0..1 | Decimal(15.3) | Estimated | |
| Stipulated | 3 | Stipulated quantity. | Volume stipulated by the metered data responsible. | 0..1 | Decimal(15.3) | Stipulated | |
Reason for meter reading | 3 | The reason for this meter reading. | Valid codes. Ref. Meter read reason code | 1..1 | A1 | MeterReadReasonCode | |
| Withdrawn | 3 | Withdrawn indicator (quality code = 58) | 0..1 | boolean | true | Withdrawn |