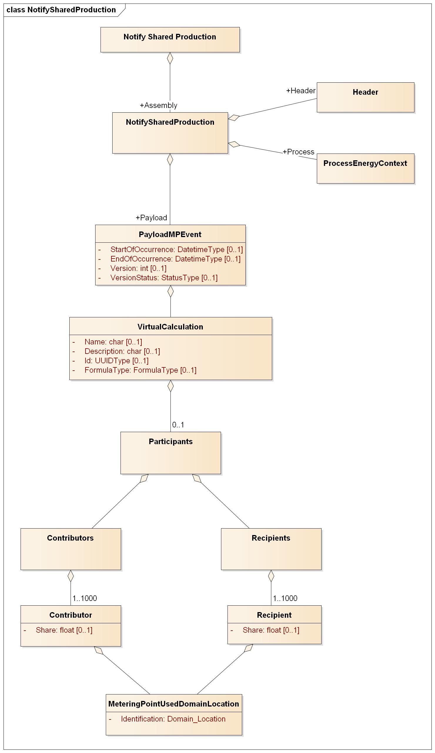
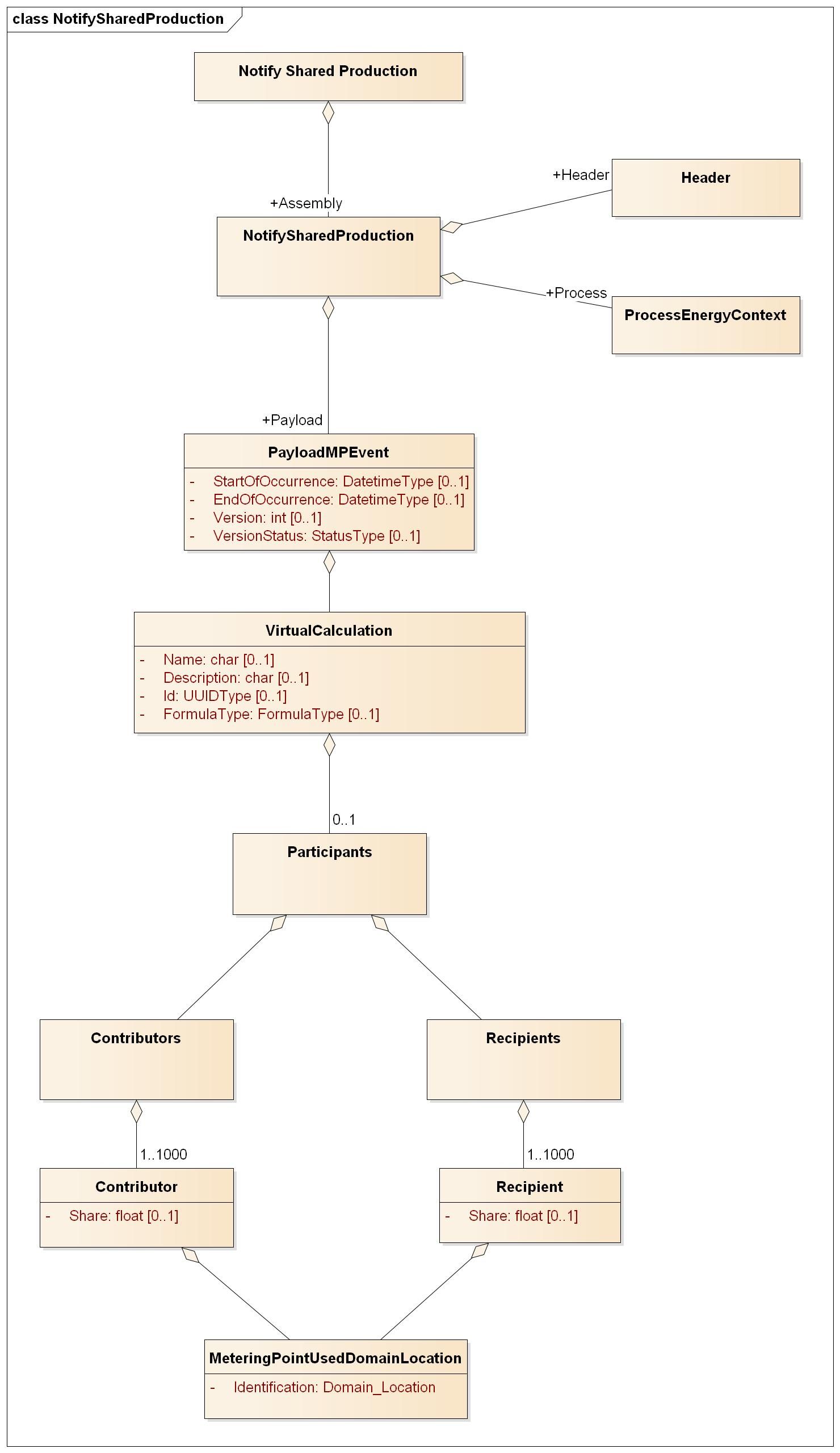
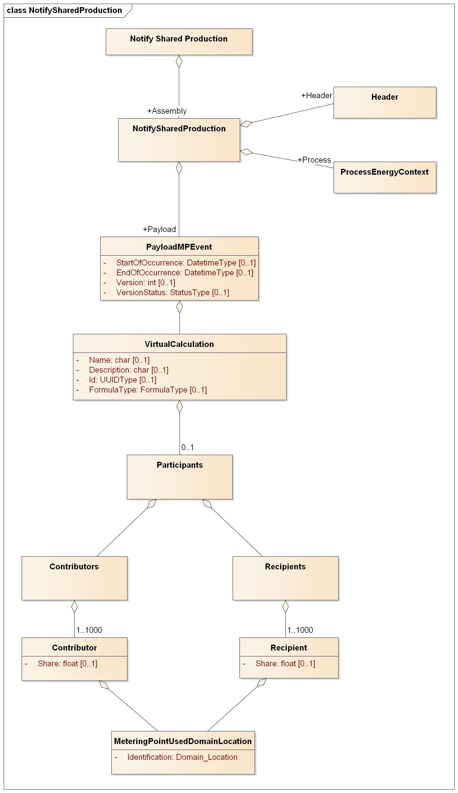
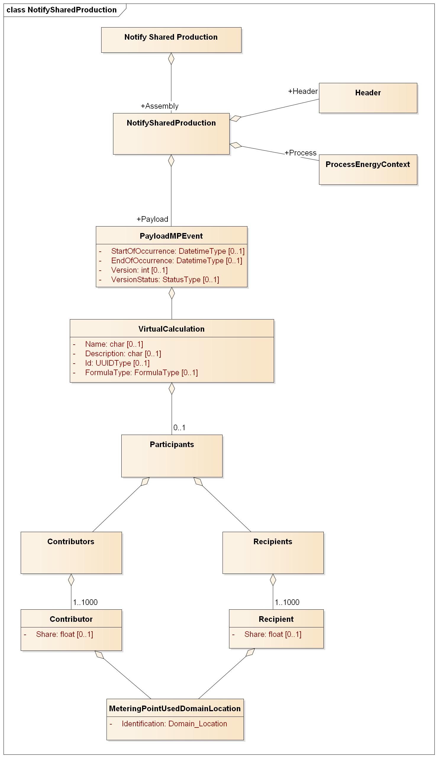
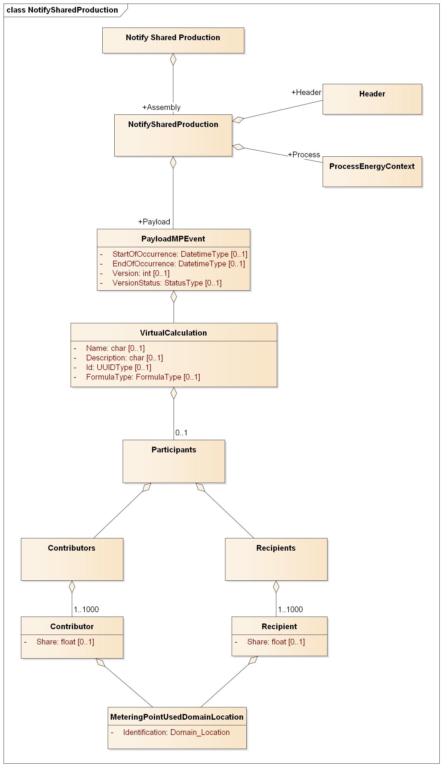
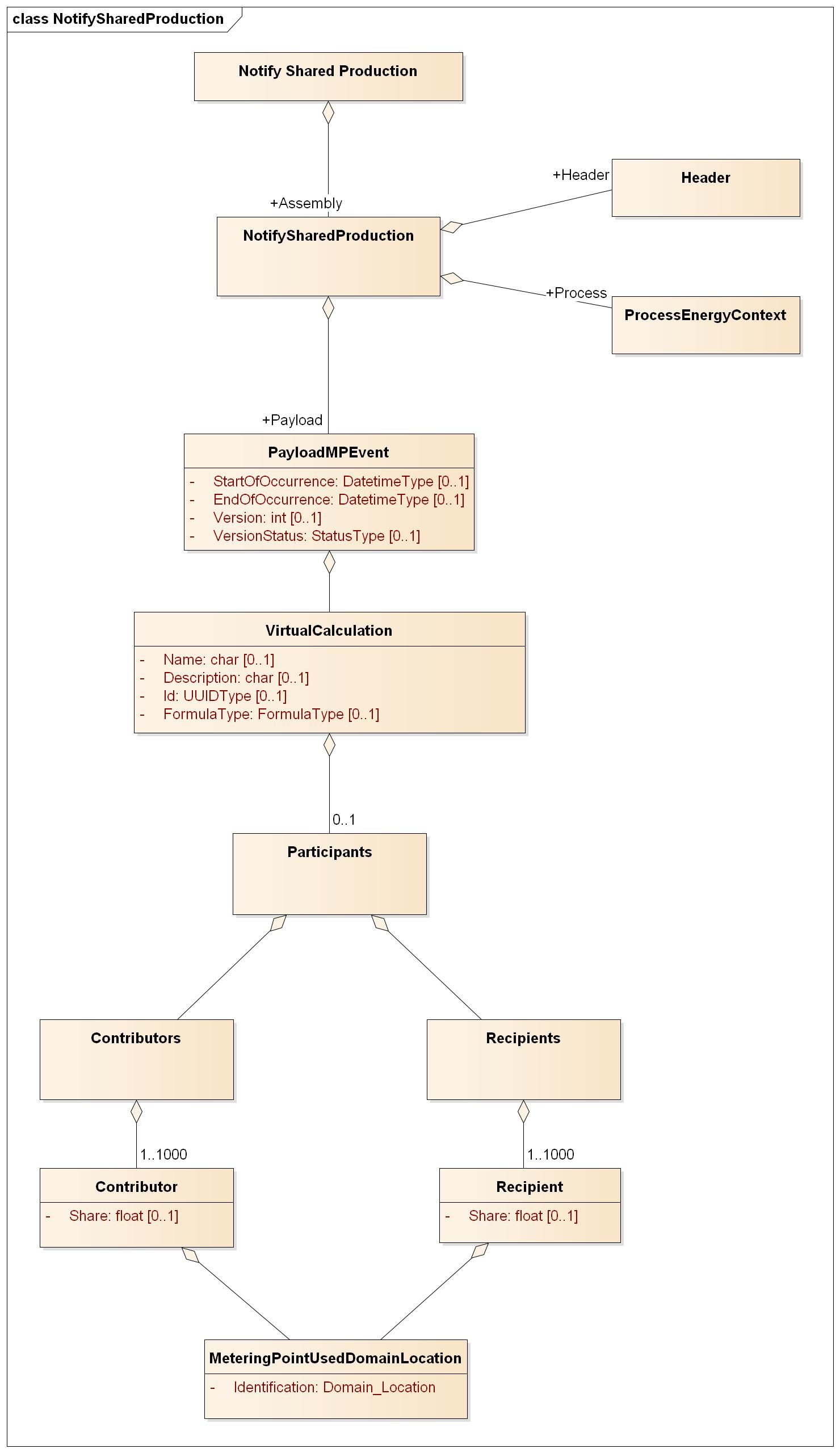
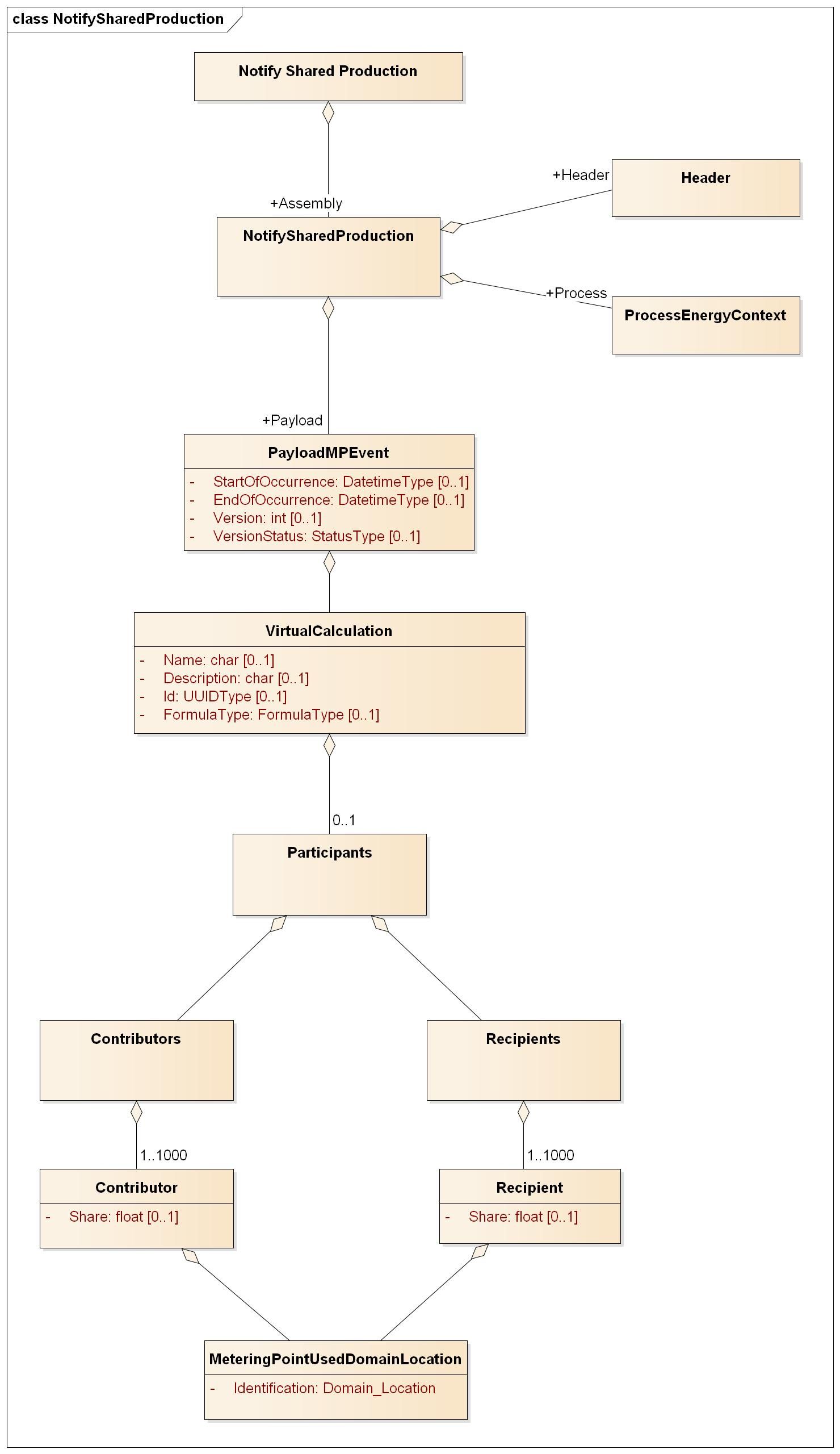
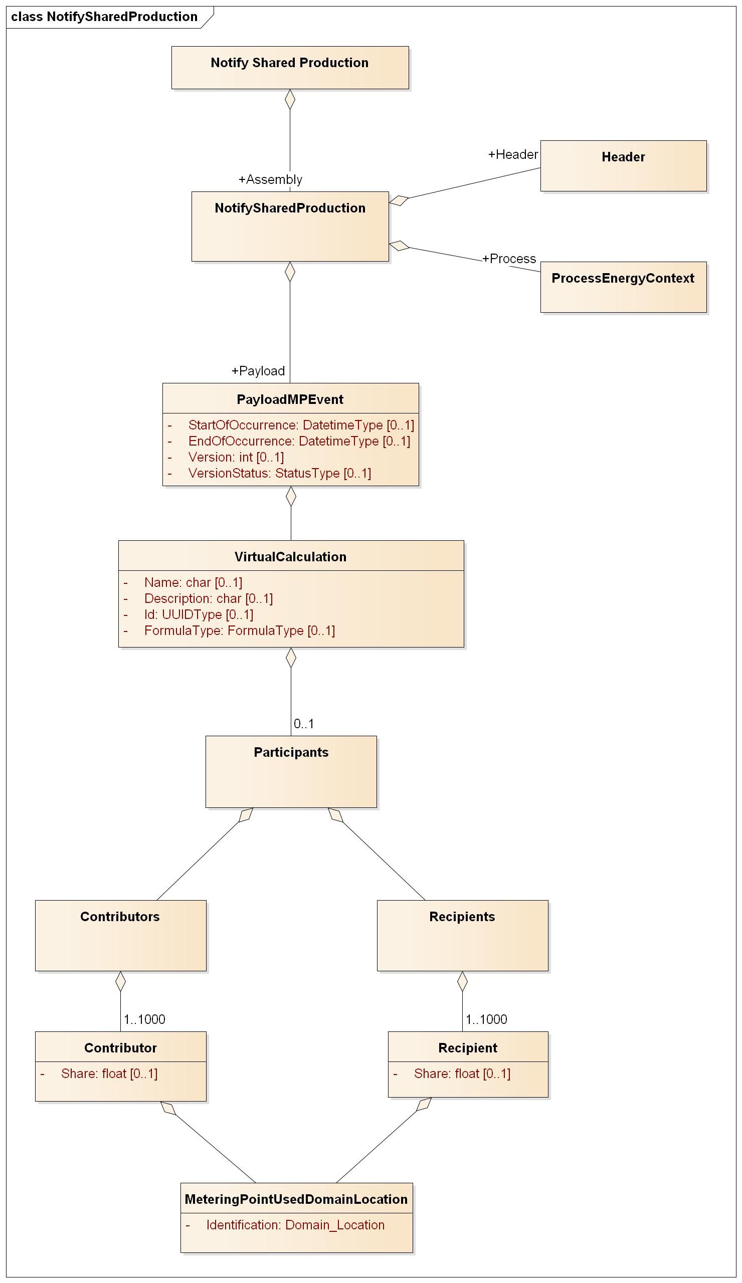
NotifySharedProduction

Header
Ref. Header
Process
Ref. Process
Attribute | Lv | Definition | Description | Card | Max Length | Content | XML Element |
|---|---|---|---|---|---|---|---|
Payload MasterData Metering | 1 | Payload MasterData Metering Point Event Class |
| 1..1 |
|
| PayloadMasterDataMPEvent |
Start Of Occurence | 2 | The valid start date and time for the metering point collection. | For additional information, ref. DateTime elements. Must be midnight alligned | 0..1 |
| YYYY-MM-DDTHH:MM:SSZ | StartOfOccurrence |
EndOfOccurence | 2 | The valid end date and time for the shared production collection changes. | For additional information, ref. DateTime elements. must be midninght alligned | 0..1 |
| YYYY-MM-DDTHH:MM:SSZ | EndOfOccurence |
Version | 2 | Shows which version of the collection we are on. | After each update a new version will be created. This attribute show what is the current version of the metering point collection | 0..1 | I4 |
| Version |
Version Status | 2 | Determines the status on the virtual calculation | The collection can be Active or Inactive. Ref: StatusType - Elhub - Development - Confluence | 0..1 |
|
| VersionStatus |
Virtual Calculation | 2 | Information about the virtual calculation |
| 1..1 |
|
| VirtualCalculation |
Name | 3 | The name of the virtual calculation |
| 0..1 | A50 |
| Name |
Description |
| Description of the virtual calculation |
| 0..1 | A100 |
| Description |
ID | 3 | The unique ID for the virtual calculation |
| 0..1 | A36 | UUID | Id |
Formula Type | 3 | Deterimes the formula for which the production will be shared between the recipients | Manual The participants in the collection get their share of the production. the shares each participant gets has to be set manually by the grid owner EquallyDistributed The production is split equally between all the recipients ConsumptionBased The production is spread between the recipients based on the amount of consumption they have. | 0..1 | A18 |
| FormulaType |
Participants | 3 | Determines the role and share of all the metering points that are participating in the virtual calculation |
| 0...1 |
|
| Participants |
Contributors | 4 | Contains list of all contributors in the virtual calculation |
| 1..1 | A12 |
| Contributors |
Contributor | 5 | Determines the role the metering point has in the virtual calculation | Contributor This is used for the production or combined metering points that will be sharing the production | 1..1000 | A11 |
| Contributor |
Share | 6 | The participants share of the production is determined by dividing the production in the calculation based on the manual share per metering point. | Has to be a number between 0 and 1. All the shares for all the participants have to add up to 1 | 0..1 | Desimal, 6 digits after comma |
| Share |
Metering Point | 6 | Identification of the metering point |
| 1..1 |
|
| MeteringPointUsedDomainLocation |
Identification | 7 | Unique identification of the metering point. | Global Service Relationship Number (GSRN) from GS1 is used for identification of metering points. | 1..1 | A18 |
| Identification |
schemeAgencyIdentifier | 7 | Attribute to the identification of the metering point | Identification of the agency maintaining the metering point identification. 9 GS1 | 1..1 | A1 | 9 | schemeAgencyIdentifier |
Recipients | 4 | Contains list of all recipients in the virtual calculation |
| 1..1 | A10 |
| Recipients |
Recipient | 5 | Determines the role the metering point has in the virtual calculation | Recipient This is used for the consumption points that will receive the production | 1..1000 | A9 |
| Recipient |
Share | 6 | The participants share of the production is determined by dividing the production in the calculation based on the manual share per metering point. | Has to be a number between 0 and 1. All the shares for all the participants have to add up to 1 | 0..1 | Desimal, 6 digits after comma |
| Share |
Metering Point | 6 | Identification of the metering point |
| 1..1 |
|
| MeteringPointUsedDomainLocation |
Identification | 7 | Unique identification of the metering point. | Global Service Relationship Number (GSRN) from GS1 is used for identification of metering points. | 1..1 | A18 |
| Identification |
schemeAgencyIdentifier | 7 | Attribute to the identification of the metering point | Identification of the agency maintaining the metering point identification. 9 GS1 | 1..1 | A1 | 9 | schemeAgencyIdentifier |