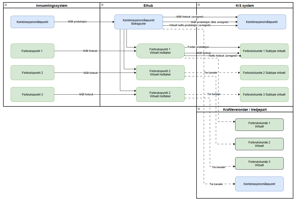
Flytdiagram delt produksjon
Under vises måleverdiflyten for oppsett av delt produksjon der bidragsyter er et produksjon- eller kombinasjonsmålepunkt. Merk at en beregning kan inneholde en eller flere bidragsytere, den kan også inneholde en blanding av produksjon- og kombinasjonsmålepunkt. Med restproduksjon menes de tilfellene produksjon overskrider forbruket for et intervall.
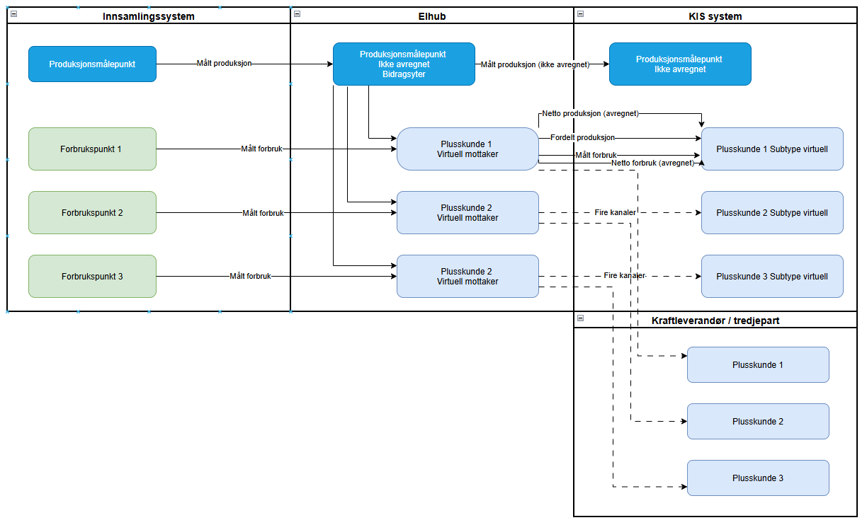
Eksempel 1. Måleverdiflyt i en beregning der bidragsyter(e) er produksjonpunkt og restproduksjon avregnes hos mottaker

Følgende kanaler vil være på bidragsyteren (Produksjonsmålepunkt)
Produktnavn | Navn | Produktkode | Retning | Avregnet hos Elhub | Forklaring |
|---|---|---|---|---|---|
Aktiv Energi | Produksjon | 8716867000030 | Inn (Produksjon) | Nei | Kanalen settes til ikke-avregnet |
Elhub vil oppdatere og opprette følgende kanaler for mottakerne
Produktnavn | Navn | Produktkode | Retning | Avregnet hos Elhub | Forklaring |
|---|---|---|---|---|---|
Aktiv Energi | Forbruk | 8716867000030 | Ut (Forbruk) | Nei | Forbruk |
Aktiv Energi virtuell distribuert | Virtuell distribuert produksjon | 4700000000301 | Inn (Produksjon) | Nei | Sum distribuert produksjon for målepunktet |
Aktiv Energi Virtuell Netto | Virtuell nettoproduksjon | 4700000000303 | Inn (Produksjon) | Ja | Netto Produksjon |
Aktiv Energi Virtuell Netto | Virtuelt nettoforbruk | 4700000000303 | Ut (Forbruk) | Ja | Netto Forbruk |
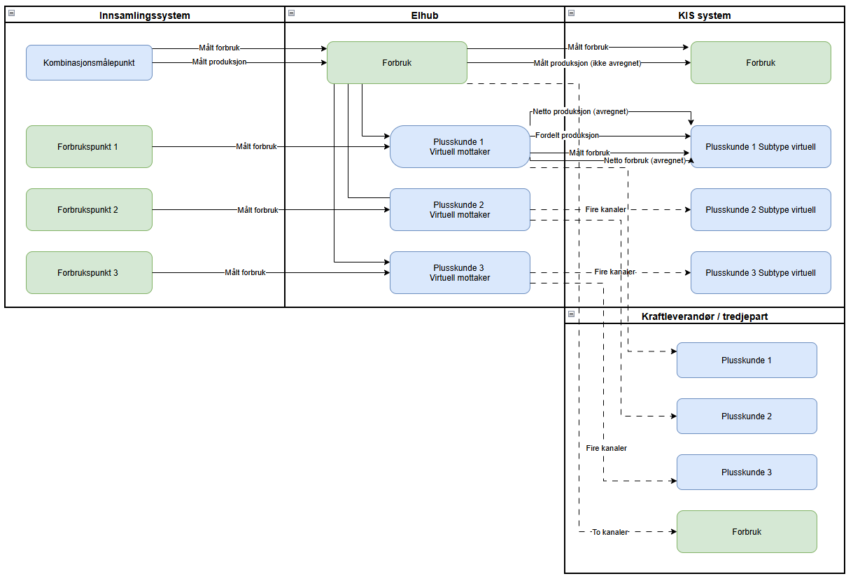
Eksempel 2. Måleverdiflyt i en beregning der bidragsyter(e) er kombinasjonspunkt og restproduksjon avregnes hos mottaker

Følgende kanaler vil være på bidragsyteren (Kombinasjonsmålepunkt)
Produktnavn | Navn | Produktkode | Retning | Avregnet hos Elhub | Forklaring |
|---|---|---|---|---|---|
Aktiv Energi | Produksjon | 8716867000030 | Inn (Produksjon) | Nei | Målepunktet endres til forbrukespunkt og kanalen settes til ikke-avregnet. |
Aktiv Energi | Forbruk | 8716867000030 | Ut (Forbruk) | Ja | Forbruk |
Elhub vil oppdatere og opprette følgende kanaler for mottakerne
Produktnavn | Navn | Produktkode | Retning | Avregnet hos Elhub | Forklaring |
|---|---|---|---|---|---|
Aktiv Energi | Forbruk | 8716867000030 | Ut (Forbruk) | Nei | Forbruk |
Aktiv Energi virtuell distribuert | Virtuell distribuert produksjon | 4700000000301 | Inn (Produksjon) | Nei | Sum distribuert produksjon for målepunktet |
Aktiv Energi Virtuell Netto | Virtuell nettoproduksjon | 4700000000303 | Inn (Produksjon) | Ja | Netto Produksjon |
Aktiv Energi Virtuell Netto | Virtuelt nettoforbruk | 4700000000303 | Ut (Forbruk) | Ja | Netto Forbruk |
Eksempel 3. Måleverdiflyt i en beregning der bidragsyter(e) er produksjonpunkt og restproduksjon avregnes hos bidragsyter
Denne endringen er ikke satt i produksjon. Aktørene kan teste funksjonaliteten i MT1.
Endringen innebærer at bidragsyter får restproduksjon.

Følgende kanaler vil være på bidragsyteren (Produksjonsmålepunkt)
Produktnavn | Navn | Produktkode | Retning | Avregnet hos Elhub | Forklaring |
|---|---|---|---|---|---|
Aktiv Energi | Produksjon | 8716867000030 | Inn (Produksjon) | Nei | Kanalen settes til ikke-avregnet |
Aktiv Energi Virtuell Netto | Virtuell nettoproduksjon | 4700000000303 | Inn (Produksjon) | Ja | Netto Produksjon (restproduksjon) |
Elhub vil oppdatere og opprette følgende kanaler for mottakerne
Produktnavn | Navn | Produktkode | Retning | Avregnet hos Elhub | Forklaring |
|---|---|---|---|---|---|
Aktiv Energi | Forbruk | 8716867000030 | Ut (Forbruk) | Nei | Forbruk |
Aktiv Energi virtuell distribuert | Virtuell distribuert produksjon | 4700000000301 | Inn (Produksjon) | Nei | Sum distribuert produksjon for målepunktet |
Aktiv Energi Virtuell Netto | Virtuelt nettoforbruk | 4700000000303 | Ut (Forbruk) | Ja | Netto Forbruk |
Eksempel 4. Måleverdiflyt i en beregning der bidragsyter(e) er kombinasjonspunkt og restproduksjon avregnes hos bidragsyter
Denne endringen er ikke satt i produksjon. Aktørene kan teste funksjonaliteten i MT1.
Endringen innebærer at bidragsyter får restproduksjon.

Følgende kanaler vil oppdateres for bidragsyteren (Kombinasjonsmålepunkt)
Produktnavn | Navn | Produktkode | Retning | Avregnet hos Elhub | Forklaring |
|---|---|---|---|---|---|
Aktiv Energi | Produksjon | 8716867000030 | Inn (Produksjon) | Nei | Kanalen settes til ikke-avregnet |
Aktiv Energi Virtuell Netto | Virtuell nettoproduksjon | 4700000000303 | Inn (Produksjon) | Ja | Netto Produksjon |
Aktiv Energi | Forbruk | 8716867000030 | Ut (Forbruk) | Ja | Forbruk |
Elhub vil oppdatere og opprette følgende kanaler for mottakerne
Produktnavn | Navn | Produktkode | Retning | Avregnet hos Elhub | Forklaring |
|---|---|---|---|---|---|
Aktiv Energi | Forbruk | 8716867000030 | Ut (Forbruk) | Nei | Forbruk |
Aktiv Energi virtuell distribuert | Virtuell distribuert produksjon | 4700000000301 | Inn (Produksjon) | Nei | Sum distribuert produksjon for målepunktet |
Aktiv Energi Virtuell Netto | Virtuelt nettoforbruk | 4700000000303 | Ut (Forbruk) | Ja | Netto Forbruk |