EIM Nettmodell

Beskrivelse av klassene relatert til Nettmodell
Navn | Beskrivelse | Engelsk navn |
|---|---|---|
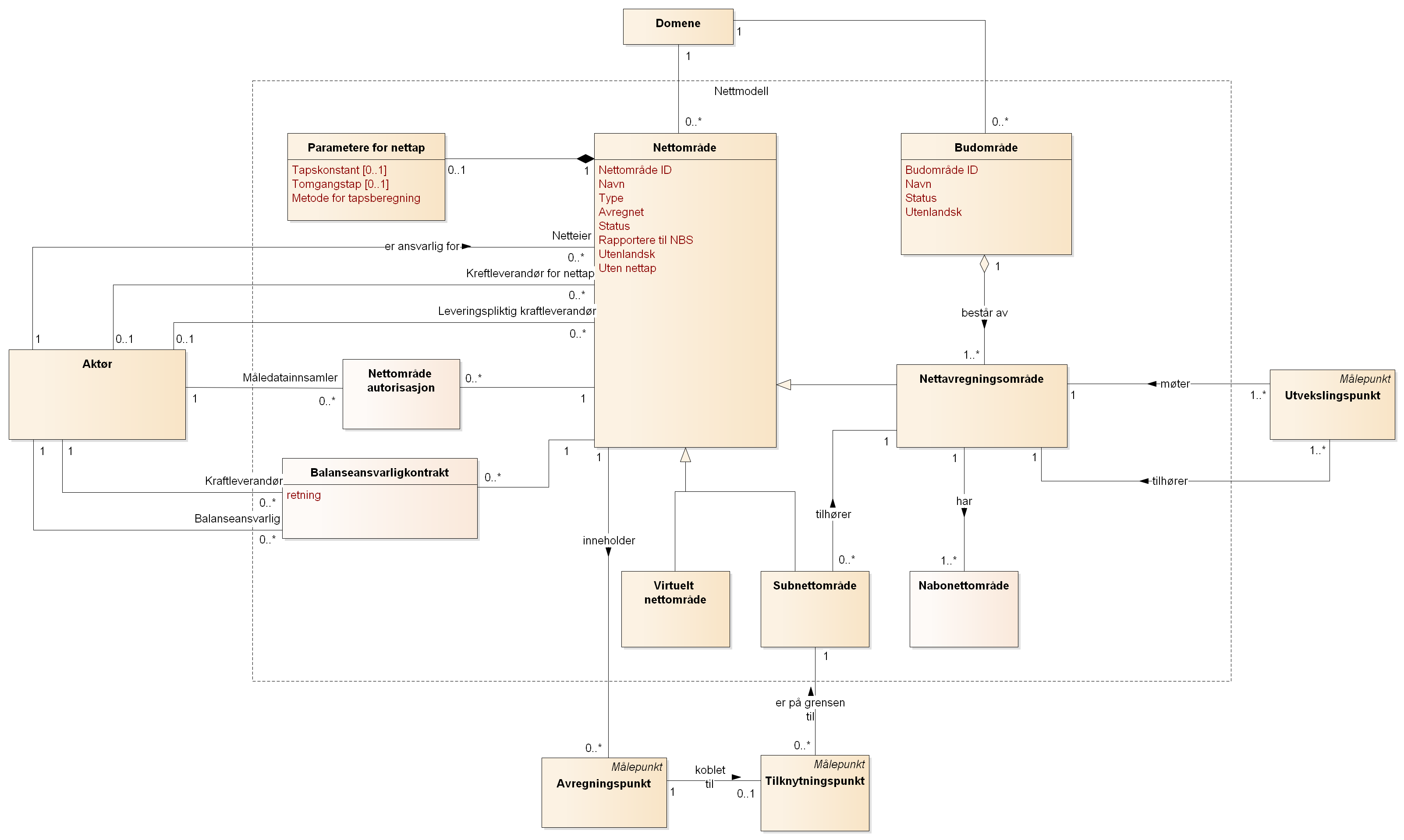
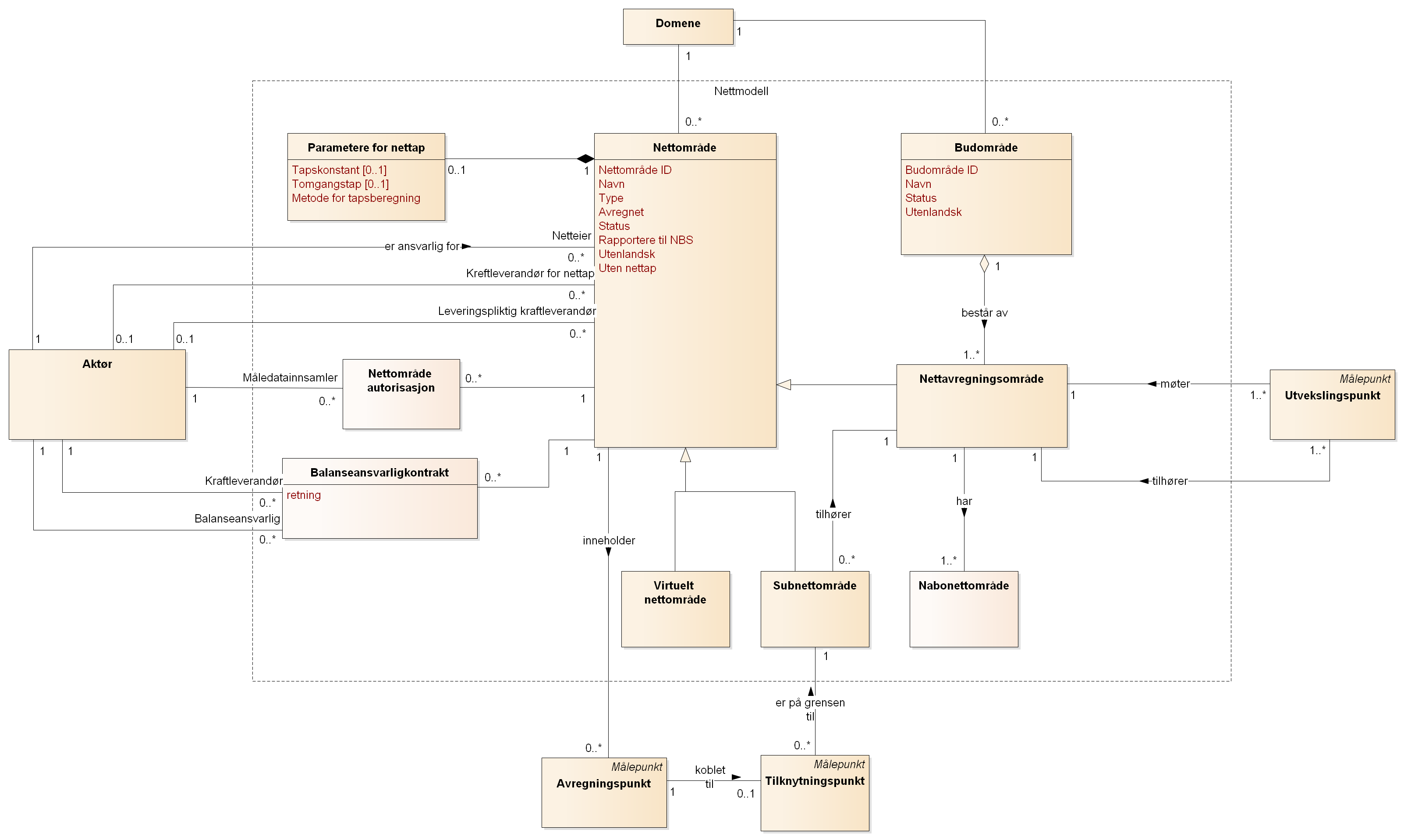
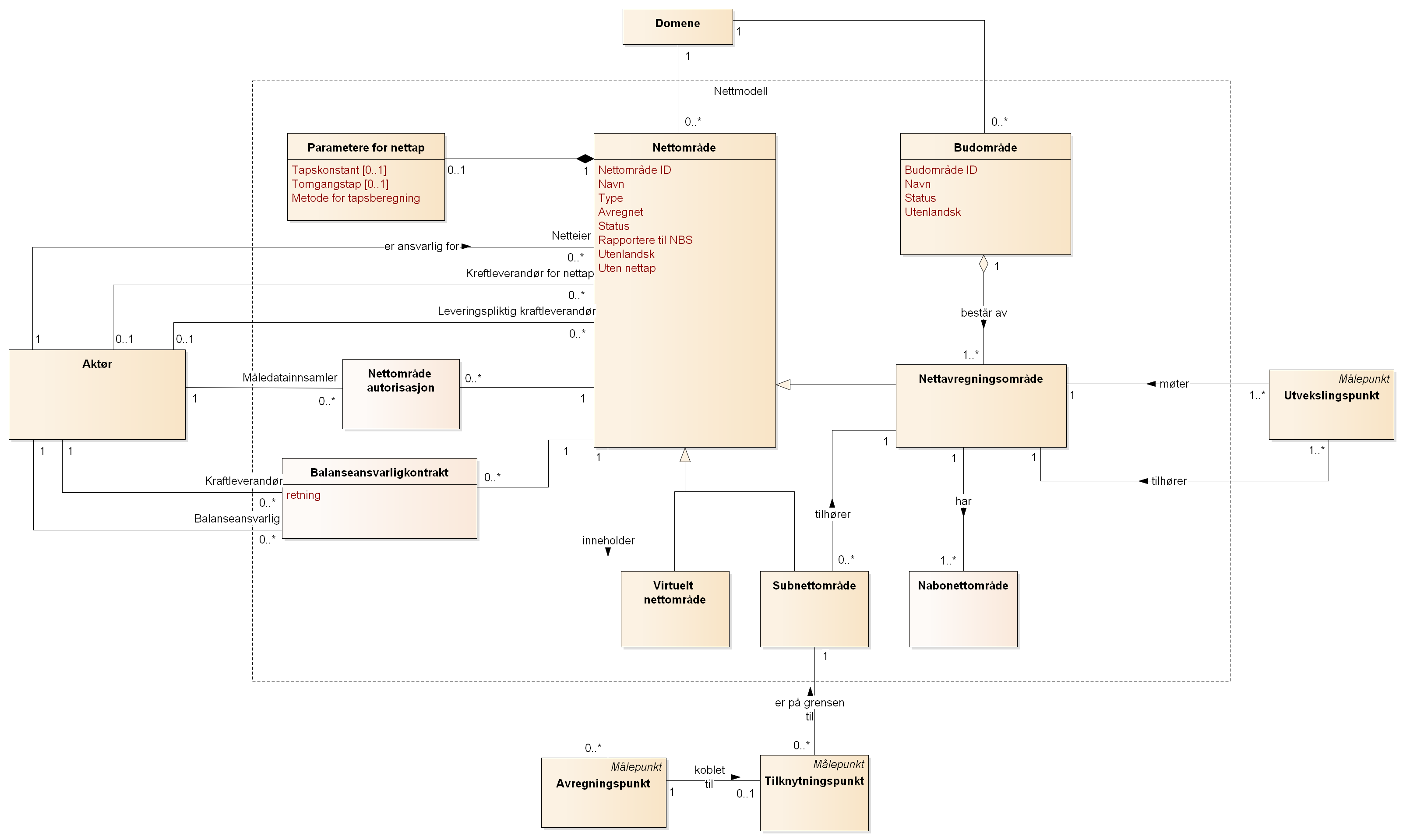
Nettområde | Et område hvor uttak, innmating og utveksling av kraft med tilgrensede nettområder kan måles. | Grid Area |
Parametere for nettap | Parametere for å beregne nettap i et nettområde. | Grid Loss Parameters |
Prisområde | Et geografisk avgrenset område, bestående av ett eller flere nettavregningsområder, for allokering av anmelding i elspotmarkedet. | Market Balance Area |
Nettavregningsområde | Et område fastsatt av avregningsansvarlig hvor uttak, innmating og utveksling av kraft med tilgrensede nettavregningsområder kan måles og avregnes i balanseavregningen. | Metering Grid Area |
Virtuelt nettområde | Virtuelt nettområde brukes for å samle målepunkter som ikke er geografisk samlokalisert og som ikke er inkluderte i balanseavregningen. Det kan for eksempel brukes for å samle målepunkter som har produksjon som skal rapporteres til Norsk register for elsertifikater (NECS) men som ikke skal være inkludert i balanseavregningen. | Virtual Grid Area |
Subnettområde | Subnettområde brukes for oppsett som skal avregnes utenfor balanseavregningen, for eksempel kjøpesenter, industriparker og mikro grids. Et subnettområde er koblet til et overliggende nettavregningsområde gjennom et avregningspunkt som er inkludert i balanseavregningen. | Sub Grid Area |
Nabonettområde | Spesifikasjon av hvilke nettområder ett nettområde har utveksling med. | Neighboring Grid Area |
Nettområde autorisasjon | Spesifikasjon av hvem (måledatainnsamlere) som kan levere måleverdier i et nettområde. | Grid Area Authorization |
Balanseansvarligkontrakt | Kontrakt som spesifiserer hvilken balanseansvarlig som stiller finansiell sikkerhet og har balanseansvar for en kraftleverandør i et nettområde | Balance Responsibility Contract |
Beskrivelse av attributtene relatert til Nettmodell
Nettområde
Navn | Beskrivelse | Type / Format | Kardinalitet | Gyldighets- periode | Ansvarlig aktør | Engelsk navn | BIM navn |
|---|---|---|---|---|---|---|---|
Nettområde ID | Identifikator for nettområdet. | Tekst | 1 | Nei | Netteier | Grid Area ID | MeteringGridAreaUsedDomainLocation/Identification |
Navn | Navn på nettområdet. | Tekst | 1 | Nei | Netteier | Name | |
Type | Type nettområde. | 1 | Nei | Netteier | Type | ||
Avregnet | Indikator om nettområdet skal inngå i balanseavregningen. | Binær | 1 | Ja | Netteier | Settled | |
Status | Status for nettområdet. Nytt, aktivt, inaktivt, avsluttet. | 1 | Ja | Netteier | Status | ||
Rapportere til NBS | Indikator om nettrådet skal rapporteres til Nordic Balancing System. | Binær | 1 | Nei | Netteier | Report To NBS | |
Utenlandsk | Indikator om nettområdet er i utlandet eller i Norge. | Binær | 1 | Nei | Netteier | Foreign | |
Ikke nettap | Indikator om det kan være nettap i nettområdet. | Binær | 1 | Ja | Netteier | No Loss |
Parametere for nettap
Navn | Beskrivelse | Type / Format | Kardinalitet | Gyldighets- periode | Ansvarlig aktør | Engelsk navn | BIM navn |
|---|---|---|---|---|---|---|---|
Tapskonstant | Konstant som indikerer nettap i et nettområde avhengig innmatingen i nettområdet. | Desimaltall | 0..1 | Ja | Netteier | Loss Constant | |
Tomgangstap | Konstant som indikerer nettap i et nettområde uavhengig innmatingen i nettområdet. | Desimaltall | 0..1 | Ja | Netteier | No Load Loss | |
Metode for tapsberegning | Metoden som benyttes ved beregning av nettapet. | 1 | Ja | Netteier | Loss Calculation Method |
Budområde
Navn | Beskrivelse | Type / Format | Kardinalitet | Gyldighets- periode | Ansvarlig aktør | Engelsk navn | BIM navn |
|---|---|---|---|---|---|---|---|
Budområde ID | Identifikator for prisområdet. | Tekst | 1 | Nei | Systemansvarlig | Market Balance Area ID | |
Navn | Navn på prisområdet. | Tekst | 1 | Nei | Systemansvarlig | Name | |
Utenlandsk | Indikator om prisområdet er utenfor Norge. | Binær | 1 | Nei | Systemansvarlig | Foreign | |
Status | Status for prisområdet. Nytt, aktivt, inaktivt, avsluttet. | 1 | Ja | Systemansvarlig | Status |