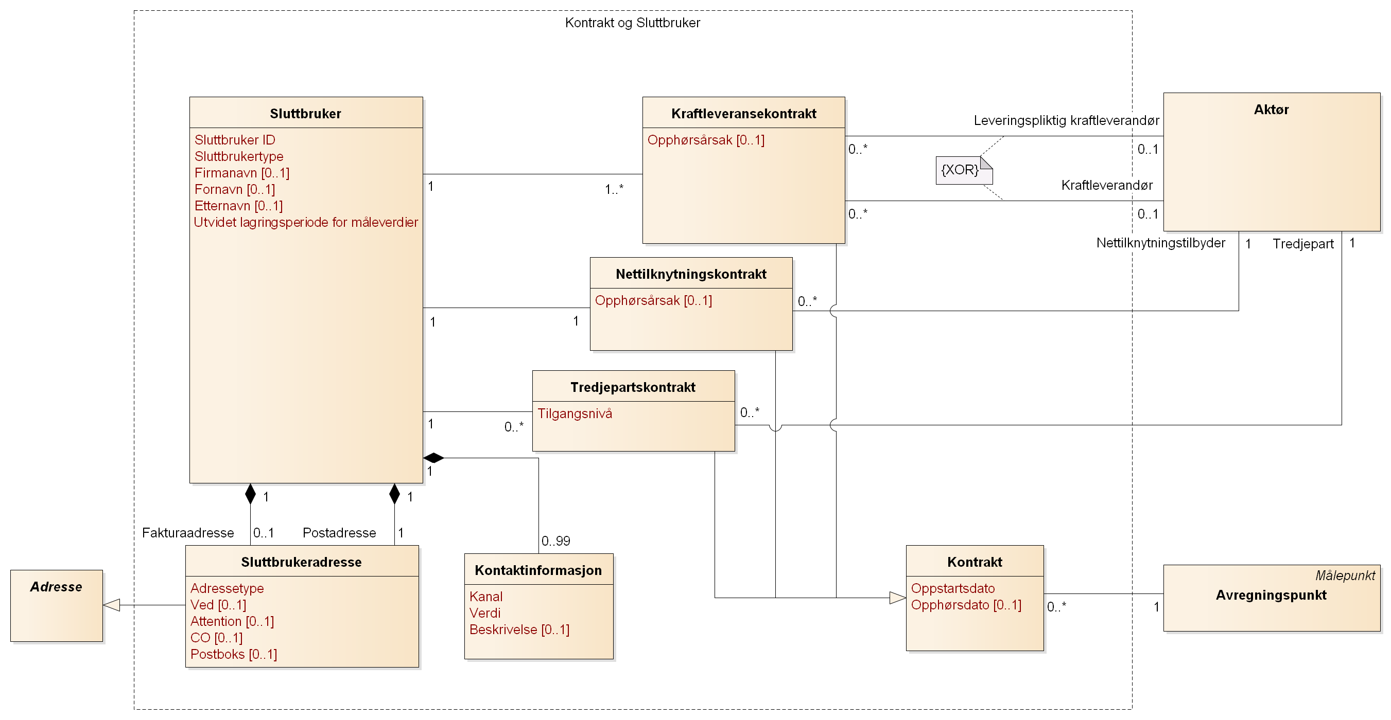
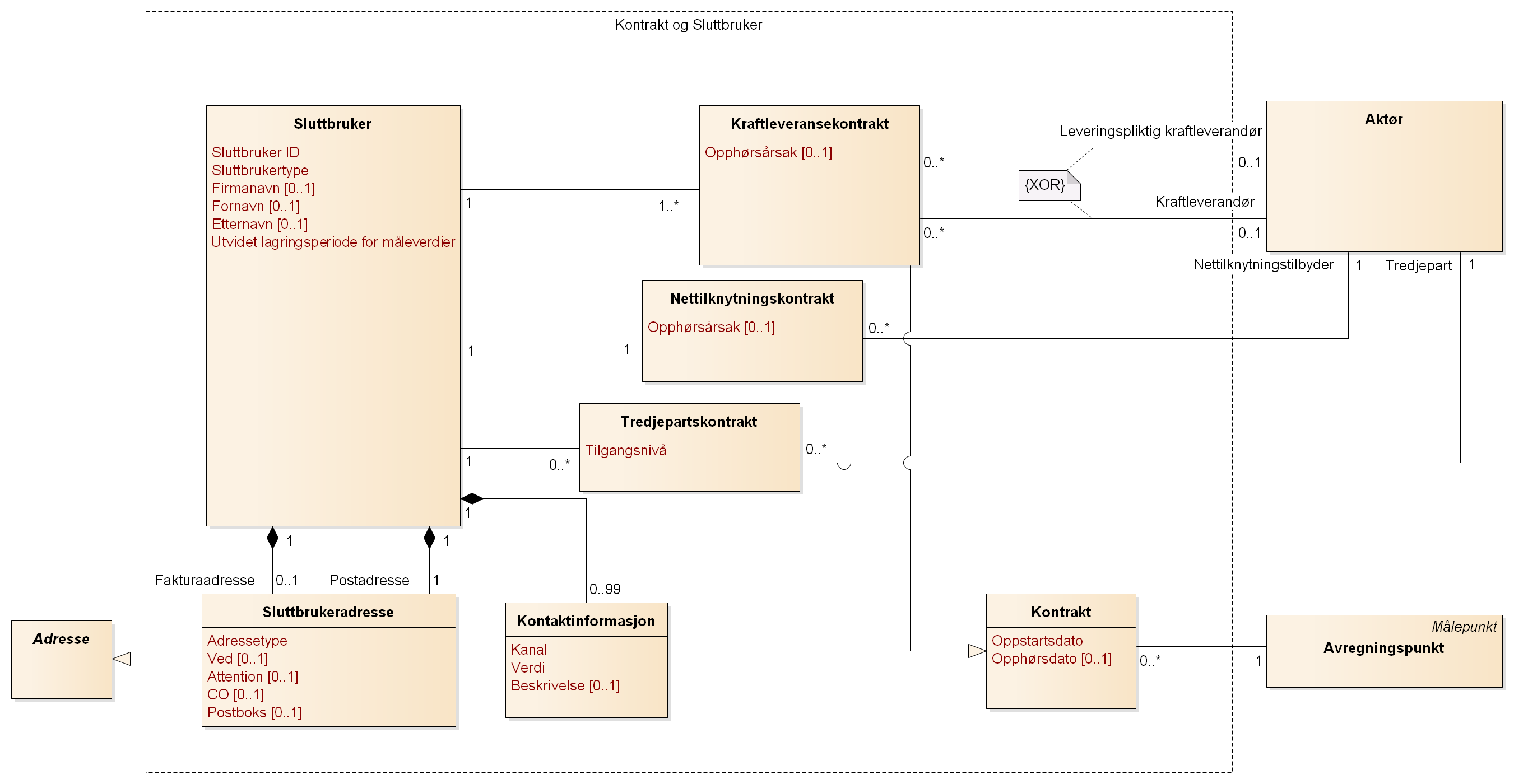
EIM Kontrakt og Sluttbruker

Beskrivelse av klassene relatert til Kontrakt og Sluttbruker
Navn | Beskrivelse | Engelsk navn |
|---|---|---|
Sluttbruker | Klasse for å identifisere sluttbrukere av nettet, og kan være både forbruker og produsent av energi. | End user |
Sluttbrukeradresse | Spesifikasjon av sluttbrukens adresse(r). Postadresse og eventuell fakturaadresse. Spesialisering av EIM Adresse | End user address |
Kontaktinformasjon | Kontaktinformasjon til sluttbruker. | Communication |
Kraftleveransekontrakt | Kraftleveranser ivaretas gjennom denne klassen. I tillegg til å omfatte de nødvendige knytninger til kraftleverandør, målepunkt og sluttbruker, er det en forutsetning i markedet at det foreligger en nettilknytningskontrakt forut for at det kan inngås en kraftleveransekontrakt. | Balance supply contract |
Nettilknytningskontrakt | Et målepunkts nettilknytning og -leie er representert gjennom denne klassen, som utgjør en kobling mellom målepunkt, nettilknytningstilbyder og sluttbruker. | Grid access contract |
Tredjepartstilgang | Spesifikasjon av personer og virksomheter som har tilgang til målepunktet. | Third party access contract |
Kontrakt | Felles informasjon om kontrakter. | Contract |
Beskrivelse av attributtene relatert til Kontrakt og Sluttbruker
Sluttbruker
Navn | Beskrivelse | Format | Gyldighets- periode | Ansvarlig aktør | Engelsk navn | BIM mapping |
|---|---|---|---|---|---|---|
Sluttbruker ID | Unik identifikator for sluttbrukeren. | For organisasjoner:
For privatpersoner:
| Nei | Kraftleverandør | End User ID | ConsumerInvolvedCustomerParty/Identification |
Sluttbrukertype | Indikator for om sluttbrukeren er et foretak (registrert i Enhetsregisteret hos Brønnøysundregistrene) eller en privatperson (registrert i Folkeregisteret hos Skatteetaten). | Nei | Kraftleverandør | End User Type | schemeAgencyIdentifier for ConsumerInvolvedCustomerParty/Identification | |
Firmanavn | For foretak. | Tekst | Nei | Kraftleverandør | Company Name | Name |
Fornavn | For privatpersoner. | Tekst | Nei | Kraftleverandør | First Name | GivenName |
Etternavn | For privatpersoner. | Tekst | Nei | Kraftleverandør | Last Name | FamilyName |
Utvidet lagringsperiode for måleverdier | Indikator for om måleverdier i Elhub skal lagres i 10 år for målepunktet, istedenfor de standard 3 årene. | Binær | Nei | Kraftleverandør | Extended Storage | ExtendedStorageMeteringValues |
Sluttbrukeradresse
Navn | Beskrivelse | Format | Gyldighets- periode | Ansvarlig aktør | Engelsk navn | BIM mapping |
|---|---|---|---|---|---|---|
Adressetype | Beskriver om adresse er post- eller fakturaadresse. | Nei | Kraftleverandør | Address Type | AddressType | |
Ved | Navn på den posten er adressert til på vegne av postmottaker. Skal kun inneholde et navn på en person eller organisasjon. Prefixes med "v/" eller tilsvarende i utskrift. | Tekst | Nei | Kraftleverandør | On Behalf | OnBehalf |
Attention | Navn på person i bedrift. Prefixes med "Att:" eller tilsvarende i utskrift. | Tekst | Nei | Kraftleverandør | Attention Of | AttentionOf |
CO | Navn på person som eier adressen. Prefixes med "c/o" eller tilsvarende i utskrift. | Tekst | Nei | Kraftleverandør | Care Of | CareOf |
Postboks | Brukes dersom postmottakere får posten levert i postboks. Brukes ikke sammen med gate- eller veiadresse. | Tekst | Nei | Kraftleverandør | Post Office Box | PostOfficeBox |
Kontaktinformasjon
Navn | Beskrivelse | Format | Gyldighets- periode | Ansvarlig aktør | Engelsk navn | BIM mapping |
|---|---|---|---|---|---|---|
Kanal | Beskriver hvilken type kontaktinformasjon det gjelder. | Nei | Kraftleverandør | Channel | CommunicationChannel | |
Verdi | Selve kontaktinformasjonen, for eksempel mobiltelefonnummer hvis Kanal er Mobil. | Tekst | Nei | Kraftleverandør | Value | CompleteNumber |
Beskrivelse | Eventuelle tilleggsopplysninger om kontaktinformasjonen. | Tekst | Nei | Kraftleverandør | Description | Description |
Kraftleveransekontrakt
Navn | Beskrivelse | Type / Format | Gyldighets- periode | Ansvarlig aktør | Engelsk navn | BIM mapping |
|---|---|---|---|---|---|---|
Opphørsårsak | Årsak til opphøret. | Nei | Kraftleverandør | Contract End Reason | ReasonForTransaction |
Nettilknytningskontrakt
Navn | Beskrivelse | Format | Gyldighets- periode | Ansvarlig aktør | Engelsk navn | BIM mapping |
|---|---|---|---|---|---|---|
Opphørsårsak | Årsak til opphøret. | Nei | Kraftleverandør | Contract End Reason | ReasonForTransaction |
Tredjepartstilgang
Navn | Beskrivelse | Format | Gyldighets- periode | Ansvarlig aktør | Engelsk navn | BIM mapping |
|---|---|---|---|---|---|---|
Tilgangsnivå | Beskriver hvilket tilgangsnivå tredjeparten har til informasjonen i målepunktet. | Nei | Sluttbruker | Access Code |
Kontrakt
Navn | Beskrivelse | Format | Gyldighets- periode | Ansvarlig aktør | Engelsk navn | BIM mapping |
|---|---|---|---|---|---|---|
Oppstartsdato | Dato for oppstart av kraftkontrakt, nettilknytningskontrakt eller tredjepartstilgang. | Dato og tidspunkt | Nei | Kraftleverandør, Tredjepart | Start | StartOfOccurrence |
Opphørsdato | Dato for opphør av kraftkontrakt, nettilknytningskontrakt eller tredjepartstilgang. | Dato og tidspunkt | Nei | Kraftleverandør, Tredjepart | End | EndOfOccurrence |