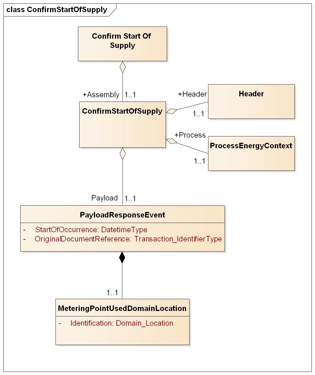
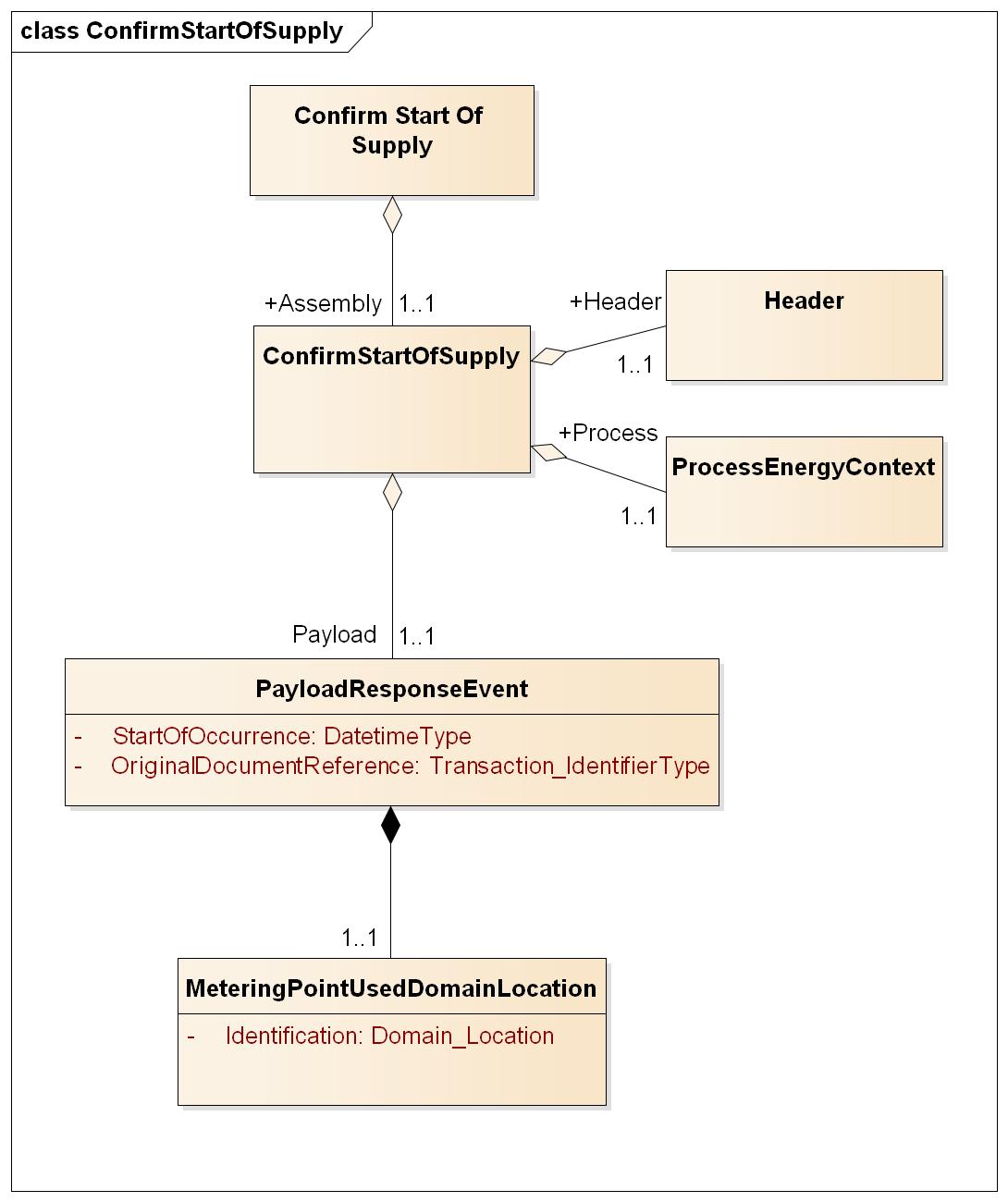
ConfirmStartOfSupply
ConfirmStartOfSupply

Header
Ref. Header
Process
Ref. Process
Payload
Element | Lv | Definition | Description | Card | Max | Content | XML element |
|---|---|---|---|---|---|---|---|
Response Event | 1 | Response event class | 1..1 | PayloadResponseEvent | |||
Start of occurrence | 2 | The requested date and time for the New Balance Supplier to take over the supply for the Metering Point. | Copied from the Request Start of Supply Message which is confirmed. | 1..1 | YYYY-MM-DDTHH:MM:SSZ | StartOfOccurrence | |
Original Business Document Reference | 2 | The identification of the Request Start of Supply message which is confirmed. | 1..1 | A36 | UUID | OriginalBusinessDocumentReference | |
Metering Point | 2 | Identification of the metering point | 1..1 | MeteringPointUsedDomainLocation | |||
Identification | 3 | Unique identification of the metering point. | Global Service Relationship Number (GSRN) from GS1 is used for identification of metering points. | 1..1 | A18 | Identification | |
schemeAgencyIdentifier | 3 | Attribute to the identification of the metering point | Identification of the agency maintaining the metering point identification. | 1..1 | A1 | 9 | schemeAgencyIdentifier |