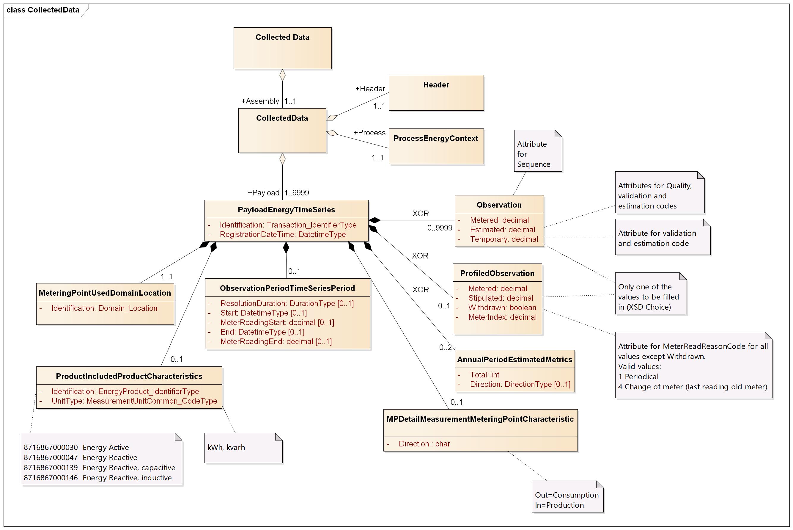
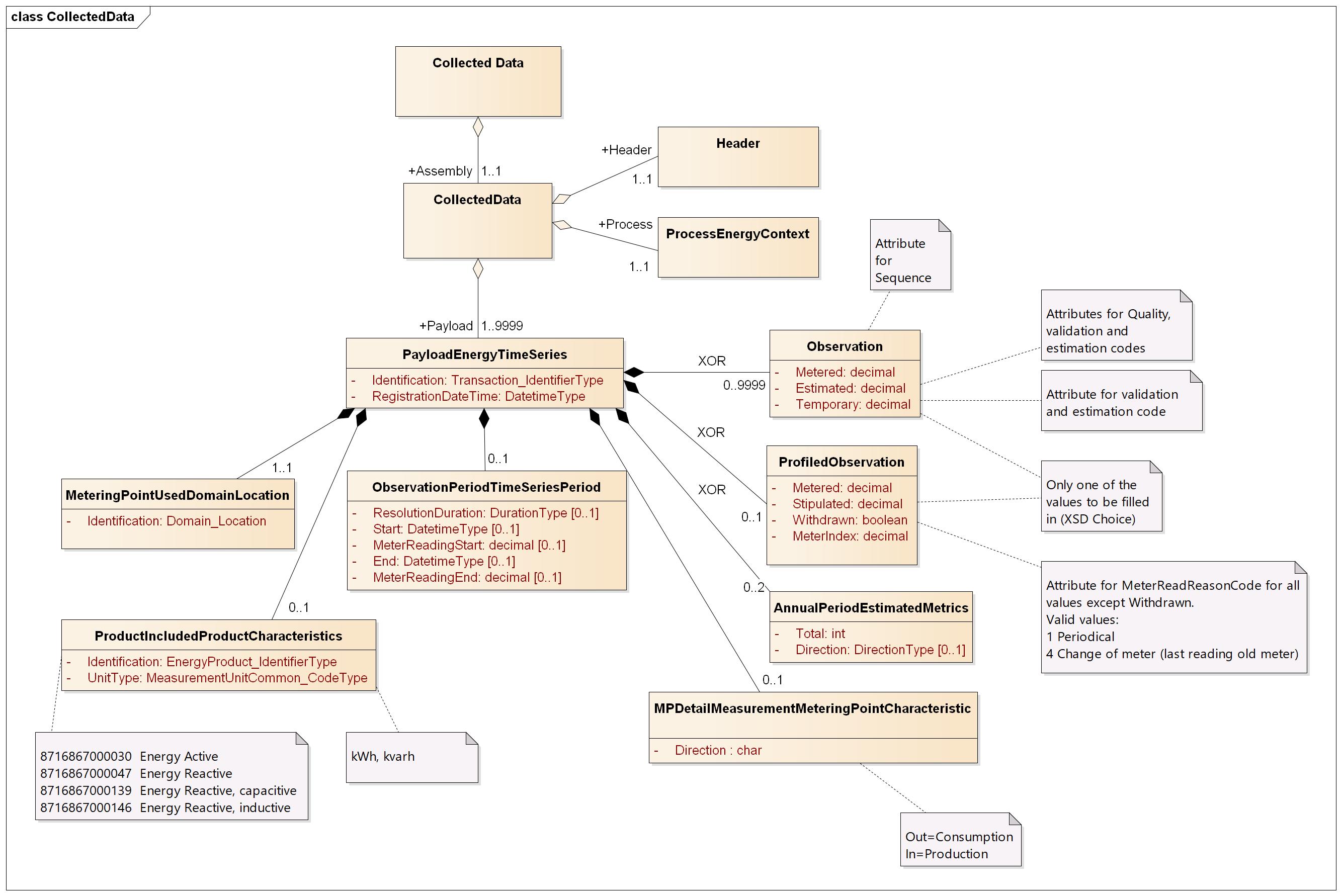
CollectedData (kommende endringer)
CollectedData

Header
Ref. Header
Process
Ref. Process
Payload
| Element  | Lv | Definition | Description | Card | Max  | Content | XML element | 
|---|---|---|---|---|---|---|---|
| Energy Time Series | 1 | Time Series Class which also may contain meter reads and estimated annual consumption | 1..  | PayloadEnergyTimeSeries | |||
| Identification | 2 | Unique identification of the time series / meter reads. | 1..1 | A36 | UUID | Identification | |
| Registration date and time | 2 | The date and time of the registration of this set of collected data. | For additional information, ref. DateTime elements | 1..1 | YYYY-MM-DDTHH:MM:SSZ | RegistrationDateTime | |
| Observation Period | 2 | A specific period of time describing the duration of this set of collected data. | 0..1 | ObservationPeriodTimeSeriesPeriod | |||
| Resolution | 3 | The resolution of this set of collected data expressed as a duration between the start and end of subsequent observations within this set of collected data. | The resolution is expressed a code. Ref. Resolution Duration Mandatory for time series. Not applicable for meter reads. | 0..1 | A5 | ResolutionDuration | |
| Start date/time | 3 | Start date/time of the observation period | For additional information, ref. DateTime elements This element is also used for meter index (date and time of the meter index read) and estimated annual consumption (date and time from when the EAC is valid) in BRS-NO-311. | 0..1 | YYYY-MM-DDTHH:MM:SSZ or YYYY-MM-DDTHH:MM:SS[+-][HH:MM] | Start | |
| Meter reading on start date/time | 3 | Meter reading on the start date/time | Used for period volumes and start indexes | 0..1 | Decimal(15.3) | MeterReadingStart | |
| End date/time | 3 | End date/time of the observation period | For additional information, ref. DateTime elements | 0..1 | YYYY-MM-DDTHH:MM:SSZ or YYYY-MM-DDTHH:MM:SS[+-][HH:MM] | End | |
| Meter reading on end date/time | 3 | Meter reading on the end date/time | Used for period volumes | 0..1 | Decimal(15.3) | MeterReadingEnd | |
| Product Included Product Characteristics | 2 | Product Included Product Characteristics Complex Type | 0..1 | ProductIncludedProductCharacteristics | |||
| Product | 3 | Identification of an energy product such as power, energy, reactive power, transport capacity, etc. | This identifies the product for which the time series is reporting.  | 1..1 | A13 | Identification | |
| schemeAgencyIdentifier | 3 | Attribute to the Product | Identification of the agency issuing the identifiers used for energy products  | 1..1 | A1 | 9 | schemeAgencyIdentifier | 
| Unit type | 3 | The unit of measure that is applied to the quantities in which the time series is expressed. | Valid codes: Ref. Unit Type | 1..1 | A5 | UnitType | |
| Metering characteristics | 2 | Specification of metering characteristics | 0..1 | MPDetailMeasurementMeteringPointCharacteristic | |||
| Direction | 3 | A code specifying the direction of the energy flow. | In - Production  | 1..1 | A3 | Direction | |
| Metering Point | 2 | An entity where energy products are metered or calculated | Identification of the metering point | 1..1 | MeteringPointUsedDomainLocation | ||
| Identification | 3 | Unique identification of the metering point. | Global Service Relationship Number (GSRN) from GS1 is used for identification of metering points. | 1..1 | A18 | Identification | |
| schemeAgencyIdentifier | 3 | Attribute to the identification of the metering point | Identification of the agency maintaining the metering point identification.  | 1..1 | A1 | 9 | schemeAgencyIdentifier | 
| Observation | 2 | Observation class for interval values | This class is only used for continuous time series and is mutually exclusive with the ProfiledObservation and AnnualPeriodEstimatedMetrics classes below (xsd:choice). | 0..  | Observation | ||
| Sequence | 2 | The ordinal position of this observation in this set of collected data. | 1..1 | I4 | Sequence | ||
| Metered | 3 | The value as read from the register for this observation. (quality code = 127) | Only one of the quantities Metered, Estmated and Temporary is used per observation  | 0..1 | Decimal(15.3) | Metered | |
| Estimated | 3 | Estimated quantity | Quantity estimated according to the VEE guide with quality code 56 or 81. | 0..1 | Decimal(15.3) | Estimated | |
| Quality | 3 | The quality of the quantity |  56 Estimated  | 1..1 | A2 | Quality | |
| Validation code | 3 | Type of validation used when validating the meter reading | Valid codes: Ref. Validation code | 1..1 | A4 | ValidationCode | |
| Estimation code | 3 | Estimation method used when estimating meter reading | Valid codes: Ref. Estimation code | 1..1 | A4 | EstimationCode | |
| Temporary | 3 | Quantity regarded as temporary (quality code = 21) | 0..1 | Decimal(15.3) | Temporary | ||
| Validation code | 3 | Type of validation used when validating the meter reading | Valid codes: Ref. Validation code | 1..1 | A4 | ValidationCode | |
| Estimation code | 3 | Estimation method used when estimating the temporary meter reading | Valid codes: Ref. Estimation code | 0..1 | A4 | EstimationCode | |
| Profiled Observation | 2 | Observation class for period volumes and indexes | This class is only used for period volumes and indexes, and is mutually exclusive with the Observation class above and AnnualPeriodEstimatedMetrics below (xsd:choice) | 0..1 | ProfiledObservation | ||
| Metered | 3 | The volume for this observation. (quality code = 127). May be negative. | Only one of the elements Metered, Stipulated, Withdrawn and MeterIndex is used per observation (xsd:choice) | 0..1 | Decimal(15.3) | Metered | |
| Reason for meter reading | 3 | The reason for this meter reading. | Valid codes. Ref. Meter read reason code | 1..1 | A1 | MeterReadReasonCode | |
| Stipulated | 3 | Stipulated volume. May be negative. | Quantity stipulated by the metered data collector | 0..1 | Decimal(15.3) | Stipulated | |
| Reason for meter reading | 3 | The reason for this meter reading. | Valid codes. Ref. Meter read reason code | 1..1 | A1 | MeterReadReasonCode | |
| Withdrawn | 3 | Withdrawn indicator (quality code = 58) | Must be set to true to indicate that a volume is to be withdrawn | 0..1 | boolean | true | Withdrawn | 
| MeterIndex | 3 | The value as read from the register for this observation. (quality code = 127) | Only applicable for meter index from balance suppliers | 0..1 | Decimal(15.3) | MeterIndex | |
| Reason for meter reading | 3 | The reason for this meter reading. | Valid codes. Ref. Meter read reason code | 1..1 | A1 | MeterReadReasonCode | |
| Estimated Annual Volume | 2 | Estimated annual production or consumption for the metering point in kWh | This class is only used estimated annual consumption and is mutually exclusive with the Observation class and ProfiledObservation class above (xsd:choice). | 0..2 | AnnualPeriodEstimatedMetrics | ||
| Total | 3 | Estimated annual value. | 1..1 | I12 | Total | ||
| Direction | 3 | A code specifying the direction of the energy flow. | Valid codes: In - Production Out - Consumption | 0..1 | A3 | In/Out | Direction | 
